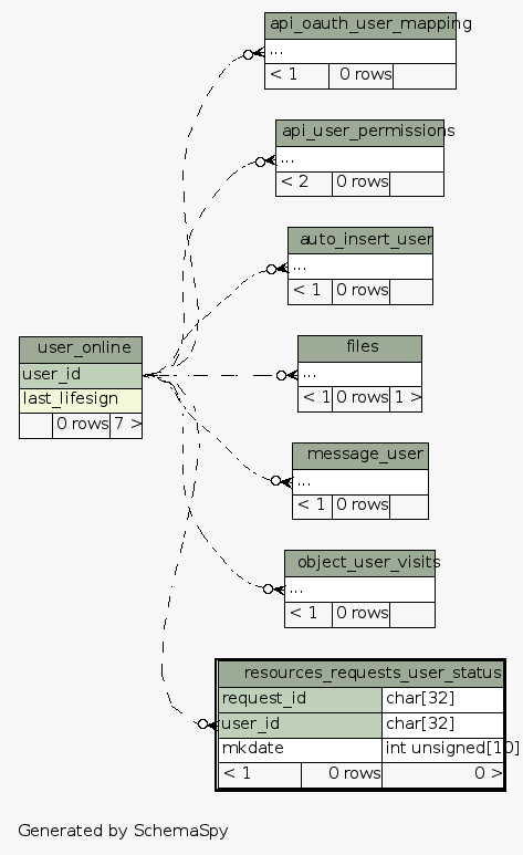
| Table studipjlu_31.resources_requests_user_status | Generated by SchemaSpy |
| ||||||||||||||||||||||||||||||||||||||
Table contained 0 rows at Do Aug 02 15:57 GMT+01:00 2018 | ||||||||||||||||||||||||||||||||||||||
Indexes:
| Column(s) | Type | Sort | Constraint Name |
|---|---|---|---|
| request_id + user_id | Primary key | Asc/Asc | PRIMARY |
|

