ILIAS  release_10 Revision v10.1-43-ga1241a92c2f
ILIAS\Taxonomy\GUIService Class Reference
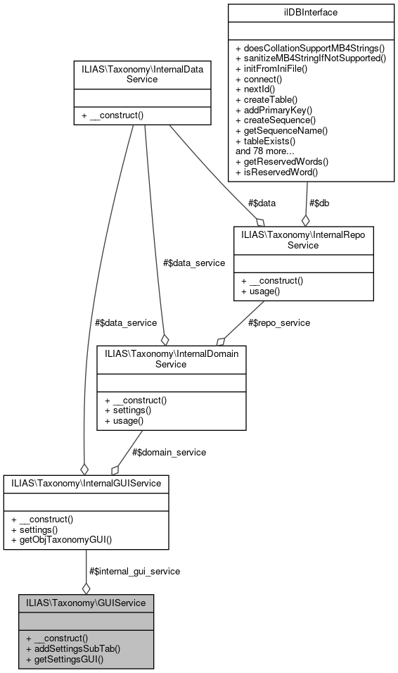
+ Collaboration diagram for ILIAS\Taxonomy\GUIService:

Public Member Functions

 __construct (InternalGUIService $internal_gui_service)
 
 addSettingsSubTab (int $rep_obj_id)
 
 getSettingsGUI (int $rep_obj_id, string $list_info="", bool $multiple=true, \ILIAS\Taxonomy\Settings\ModifierGUIInterface $modifier=null)
 

Protected Attributes

InternalGUIService $internal_gui_service
 

Detailed Description

Definition at line 23 of file class.GUIService.php.

Constructor & Destructor Documentation

◆ __construct()

ILIAS\Taxonomy\GUIService::__construct ( InternalGUIService  $internal_gui_service)

Definition at line 27 of file class.GUIService.php.

References ILIAS\Taxonomy\GUIService\$internal_gui_service.

28  {
29  $this->internal_gui_service = $internal_gui_service;
30  }
InternalGUIService $internal_gui_service

Member Function Documentation

◆ addSettingsSubTab()

ILIAS\Taxonomy\GUIService::addSettingsSubTab ( int  $rep_obj_id)

Definition at line 32 of file class.GUIService.php.

32  : void
33  {
34  $this->internal_gui_service->settings()->addSubTab($rep_obj_id);
35  }

◆ getSettingsGUI()

ILIAS\Taxonomy\GUIService::getSettingsGUI ( int  $rep_obj_id,
string  $list_info = "",
bool  $multiple = true,
\ILIAS\Taxonomy\Settings\ModifierGUIInterface  $modifier = null 
)

Definition at line 37 of file class.GUIService.php.

43  return $this->internal_gui_service->settings()->getSettingsGUI(
44  $rep_obj_id,
45  $list_info,
46  $multiple,
47  $modifier
48  );
49  }
ilTaxonomySettingsGUI: ilObjTaxonomyGUI

Field Documentation

◆ $internal_gui_service

InternalGUIService ILIAS\Taxonomy\GUIService::$internal_gui_service
protected

Definition at line 25 of file class.GUIService.php.

Referenced by ILIAS\Taxonomy\GUIService\__construct().


The documentation for this class was generated from the following file: