ILIAS  release_9 Revision v9.13-25-g2c18ec4c24f
ilSamlSettings Class Reference

Class ilSamlSettings. More...

+ Collaboration diagram for ilSamlSettings:

Public Member Functions

 isDisplayedOnLoginPage ()
 
 setLoginFormStatus (bool $displayed_on_login_page)
 

Static Public Member Functions

static getInstance ()
 

Private Member Functions

 __construct ()
 

Private Attributes

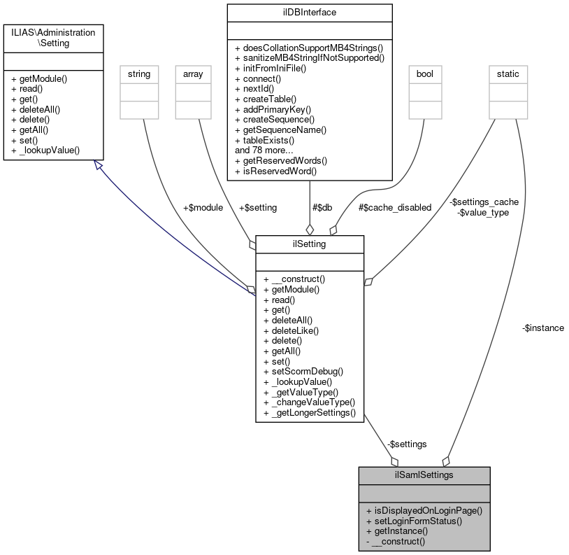
readonly ilSetting $settings
 

Static Private Attributes

static self $instance = null
 

Detailed Description

Class ilSamlSettings.

Author
Michael Jansen mjans.nosp@m.en@d.nosp@m.ataba.nosp@m.y.de

Definition at line 25 of file class.ilSamlSettings.php.

Constructor & Destructor Documentation

◆ __construct()

ilSamlSettings::__construct ( )
private

Definition at line 30 of file class.ilSamlSettings.php.

References ILIAS\Repository\settings().

31  {
32  $this->settings = new ilSetting('auth_saml');
33  }
+ Here is the call graph for this function:

Member Function Documentation

◆ getInstance()

static ilSamlSettings::getInstance ( )
static

Definition at line 35 of file class.ilSamlSettings.php.

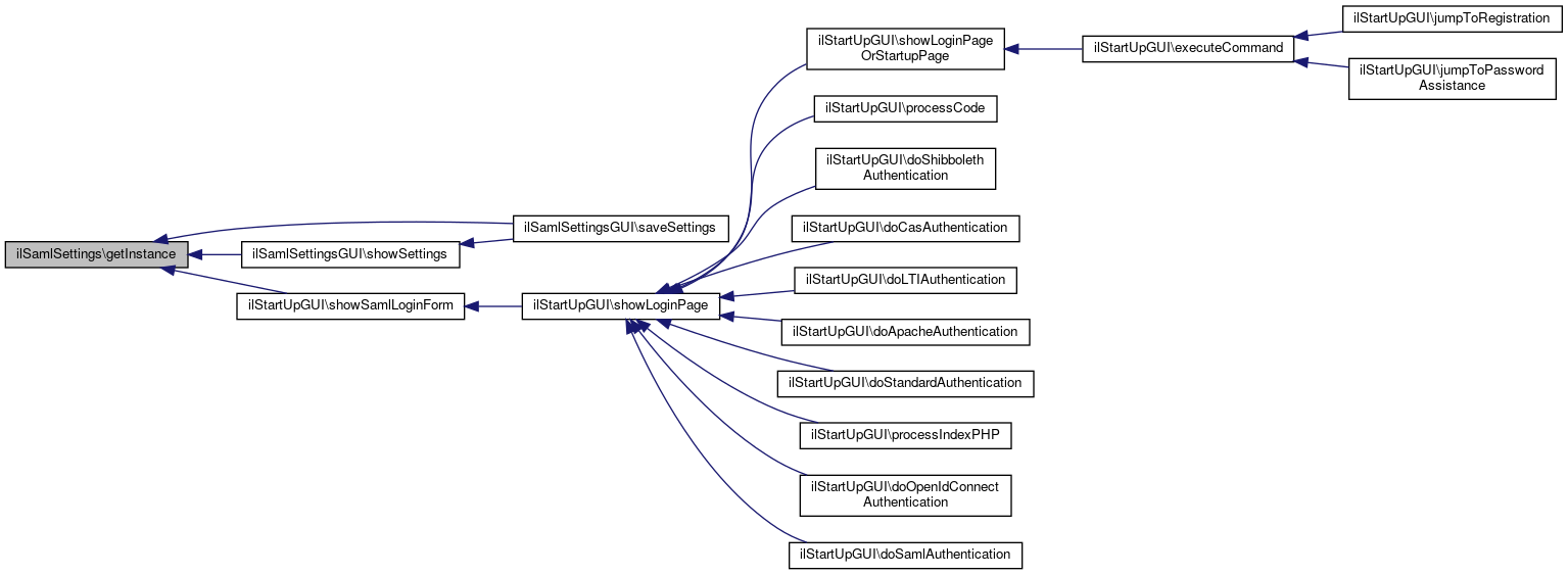
Referenced by ilSamlSettingsGUI\saveSettings(), ilStartUpGUI\showSamlLoginForm(), and ilSamlSettingsGUI\showSettings().

35  : self
36  {
37  if (null === self::$instance) {
38  self::$instance = new self();
39  }
40 
41  return self::$instance;
42  }
+ Here is the caller graph for this function:

◆ isDisplayedOnLoginPage()

ilSamlSettings::isDisplayedOnLoginPage ( )

Definition at line 44 of file class.ilSamlSettings.php.

References ILIAS\Repository\settings().

44  : bool
45  {
46  return (bool) $this->settings->get('login_form', '0');
47  }
+ Here is the call graph for this function:

◆ setLoginFormStatus()

ilSamlSettings::setLoginFormStatus ( bool  $displayed_on_login_page)

Definition at line 49 of file class.ilSamlSettings.php.

References ILIAS\Repository\settings().

49  : void
50  {
51  $this->settings->set('login_form', (string) ((int) $displayed_on_login_page));
52  }
+ Here is the call graph for this function:

Field Documentation

◆ $instance

self ilSamlSettings::$instance = null
staticprivate

Definition at line 27 of file class.ilSamlSettings.php.

◆ $settings

readonly ilSetting ilSamlSettings::$settings
private

Definition at line 28 of file class.ilSamlSettings.php.


The documentation for this class was generated from the following file: