ILIAS  release_9 Revision v9.13-25-g2c18ec4c24f
ILIAS\COPage\InternalGUIService Class Reference
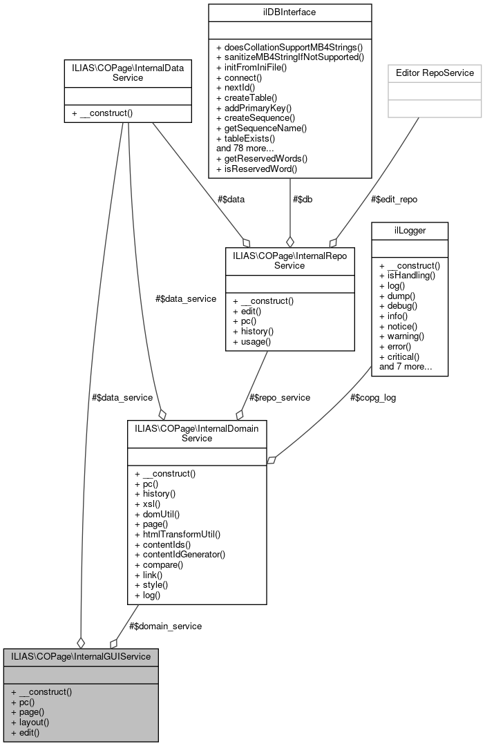
+ Collaboration diagram for ILIAS\COPage\InternalGUIService:

Public Member Functions

 __construct (Container $DIC, InternalDataService $data_service, InternalDomainService $domain_service)
 
 pc ()
 
 page ()
 
 layout ()
 
 edit ()
 

Protected Attributes

InternalDataService $data_service
 
InternalDomainService $domain_service
 

Detailed Description

Author
Alexander Killing killi.nosp@m.ng@l.nosp@m.eifos.nosp@m..de

Definition at line 29 of file class.InternalGUIService.php.

Constructor & Destructor Documentation

◆ __construct()

ILIAS\COPage\InternalGUIService::__construct ( Container  $DIC,
InternalDataService  $data_service,
InternalDomainService  $domain_service 
)

Definition at line 36 of file class.InternalGUIService.php.

References ILIAS\COPage\InternalGUIService\$data_service, ILIAS\COPage\InternalGUIService\$domain_service, and ILIAS\Repository\initGUIServices().

40  {
41  $this->data_service = $data_service;
42  $this->domain_service = $domain_service;
43  $this->initGUIServices($DIC);
44  }
initGUIServices(\ILIAS\DI\Container $DIC)
global $DIC
Definition: feed.php:28
+ Here is the call graph for this function:

Member Function Documentation

◆ edit()

ILIAS\COPage\InternalGUIService::edit ( )

Definition at line 70 of file class.InternalGUIService.php.

70  : Editor\GUIService
71  {
72  return new Editor\GUIService(
73  $this->domain_service,
74  $this
75  );
76  }

◆ layout()

ILIAS\COPage\InternalGUIService::layout ( )

Definition at line 62 of file class.InternalGUIService.php.

62  : Layout\GUIService
63  {
64  return new Layout\GUIService(
65  $this->domain_service,
66  $this
67  );
68  }

◆ page()

ILIAS\COPage\InternalGUIService::page ( )

Definition at line 54 of file class.InternalGUIService.php.

54  : Page\GUIService
55  {
56  return new Page\GUIService(
57  $this->domain_service,
58  $this
59  );
60  }

◆ pc()

ILIAS\COPage\InternalGUIService::pc ( )

Definition at line 46 of file class.InternalGUIService.php.

46  : PC\GUIService
47  {
48  return new PC\GUIService(
49  $this->domain_service,
50  $this
51  );
52  }

Field Documentation

◆ $data_service

InternalDataService ILIAS\COPage\InternalGUIService::$data_service
protected

◆ $domain_service

InternalDomainService ILIAS\COPage\InternalGUIService::$domain_service
protected

The documentation for this class was generated from the following file: