ILIAS  release_9 Revision v9.13-25-g2c18ec4c24f
ilAuthProviderDatabase Class Reference
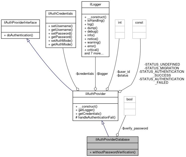
+ Inheritance diagram for ilAuthProviderDatabase:
+ Collaboration diagram for ilAuthProviderDatabase:

Public Member Functions

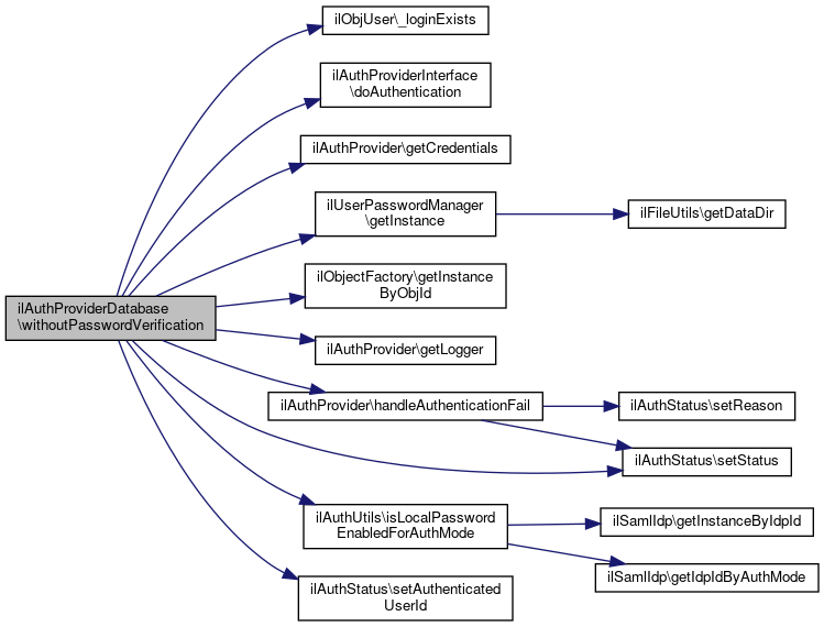
 withoutPasswordVerification ()
 
- Public Member Functions inherited from ilAuthProvider
 __construct (ilAuthCredentials $credentials)
 Constructor. More...
 
 getLogger ()
 Get logger. More...
 
 getCredentials ()
 
- Public Member Functions inherited from ilAuthProviderInterface
 doAuthentication (\ilAuthStatus $status)
 Do authentication. More...
 

Private Attributes

bool $verify_password = true
 

Additional Inherited Members

- Protected Member Functions inherited from ilAuthProvider
 handleAuthenticationFail (ilAuthStatus $status, string $a_reason)
 Handle failed authentication. More...
 

Detailed Description

Definition at line 21 of file class.ilAuthProviderDatabase.php.

Member Function Documentation

◆ withoutPasswordVerification()

Field Documentation

◆ $verify_password

bool ilAuthProviderDatabase::$verify_password = true
private

Definition at line 23 of file class.ilAuthProviderDatabase.php.


The documentation for this class was generated from the following file: