ILIAS  release_9 Revision v9.13-25-g2c18ec4c24f
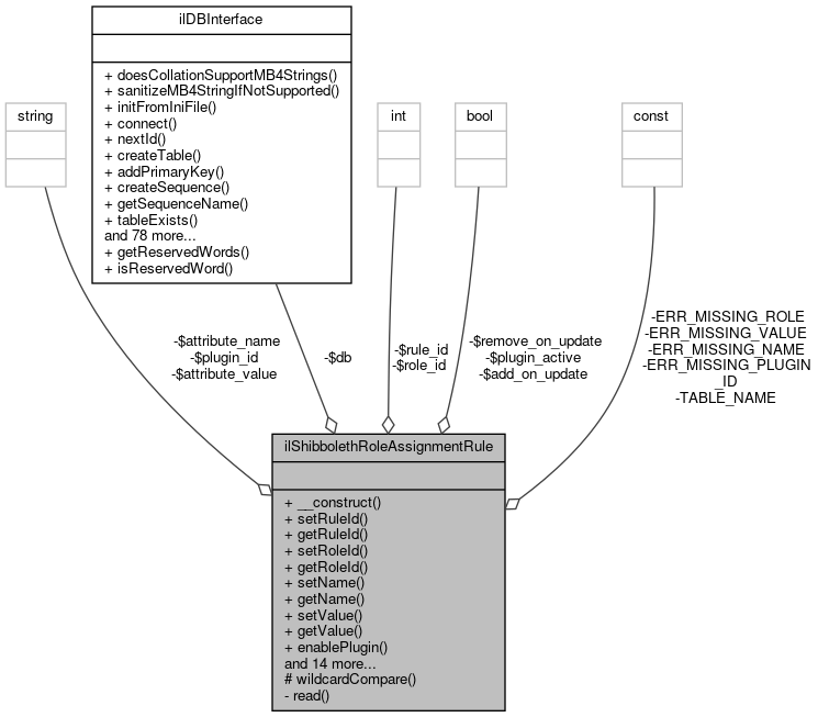
ilShibbolethRoleAssignmentRule Class Reference

Shibboleth role assignment rule. More...

+ Collaboration diagram for ilShibbolethRoleAssignmentRule:

Public Member Functions

 __construct (int $a_rule_id=0)
 
 setRuleId (int $a_id)
 
 getRuleId ()
 
 setRoleId (int $a_id)
 
 getRoleId ()
 
 setName (string $a_name)
 
 getName ()
 
 setValue (string $a_value)
 
 getValue ()
 
 enablePlugin (bool $a_status)
 
 isPluginActive ()
 
 enableAddOnUpdate (bool $a_status)
 
 isAddOnUpdateEnabled ()
 
 enableRemoveOnUpdate (bool $a_status)
 
 isRemoveOnUpdateEnabled ()
 
 setPluginId (?string $a_id)
 
 getPluginId ()
 
 conditionToString ()
 
 validate ()
 
 delete ()
 
 add ()
 
 update ()
 
 matches (array $a_data)
 
 doesMatch (array $a_data)
 

Protected Member Functions

 wildcardCompare (string $a_str1, string $a_str2)
 

Private Member Functions

 read ()
 

Private Attributes

const ERR_MISSING_NAME = 'shib_missing_attr_name'
 
const ERR_MISSING_VALUE = 'shib_missing_attr_value'
 
const ERR_MISSING_ROLE = 'shib_missing_role'
 
const ERR_MISSING_PLUGIN_ID = 'shib_missing_plugin_id'
 
const TABLE_NAME = 'shib_role_assignment'
 
ilDBInterface $db
 
int $rule_id
 
int $role_id = 0
 
string $attribute_name = ''
 
string $attribute_value = ''
 
bool $plugin_active = false
 
bool $add_on_update = false
 
bool $remove_on_update = false
 
string $plugin_id = null
 

Detailed Description

Shibboleth role assignment rule.

Author
Stefan Meyer meyer.nosp@m.@lei.nosp@m.fos.c.nosp@m.om
Fabian Schmid fabia.nosp@m.n.sc.nosp@m.hmid@.nosp@m.ilub.nosp@m..unib.nosp@m.e.ch
Version
$Id$

Definition at line 25 of file class.ilShibbolethRoleAssignmentRule.php.

Constructor & Destructor Documentation

◆ __construct()

ilShibbolethRoleAssignmentRule::__construct ( int  $a_rule_id = 0)

Definition at line 43 of file class.ilShibbolethRoleAssignmentRule.php.

References $DIC, $ilDB, and read().

44  {
45  global $DIC;
46  $ilDB = $DIC['ilDB'];
47  $this->db = $ilDB;
48  $this->rule_id = $a_rule_id;
49  $this->read();
50  }
global $DIC
Definition: feed.php:28
+ Here is the call graph for this function:

Member Function Documentation

◆ add()

ilShibbolethRoleAssignmentRule::add ( )

Definition at line 173 of file class.ilShibbolethRoleAssignmentRule.php.

References getName(), getPluginId(), getRoleId(), getValue(), isAddOnUpdateEnabled(), isPluginActive(), isRemoveOnUpdateEnabled(), and setRuleId().

173  : bool
174  {
175  $next_id = $this->db->nextId(self::TABLE_NAME);
176  $query = 'INSERT INTO ' . self::TABLE_NAME . ' (rule_id,role_id,name,value,plugin,plugin_id,add_on_update,remove_on_update ) ' . 'VALUES( '
177  . $this->db->quote($next_id, 'integer') . ', ' . $this->db->quote($this->getRoleId(), 'integer') . ', '
178  . $this->db->quote($this->getName(), 'text') . ', ' . $this->db->quote($this->getValue(), 'text') . ', '
179  . $this->db->quote((int) $this->isPluginActive(), 'integer') . ', ' . $this->db->quote(
180  $this->getPluginId() ?? 0,
181  'integer'
182  ) . ', '
183  . $this->db->quote((int) $this->isAddOnUpdateEnabled(), 'integer') . ', '
184  . $this->db->quote((int) $this->isRemoveOnUpdateEnabled(), 'integer') . ') ';
185  $this->db->manipulate($query);
186  $this->setRuleId($this->db->getLastInsertId());
187 
188  return true;
189  }
+ Here is the call graph for this function:

◆ conditionToString()

ilShibbolethRoleAssignmentRule::conditionToString ( )

Definition at line 132 of file class.ilShibbolethRoleAssignmentRule.php.

References $DIC, $lng, getName(), getPluginId(), getValue(), and isPluginActive().

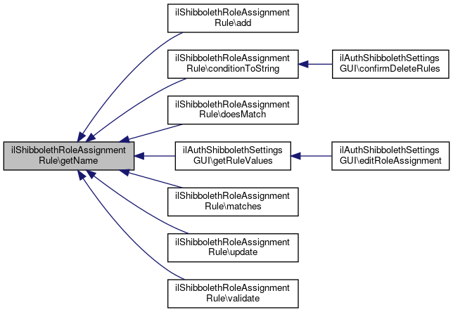
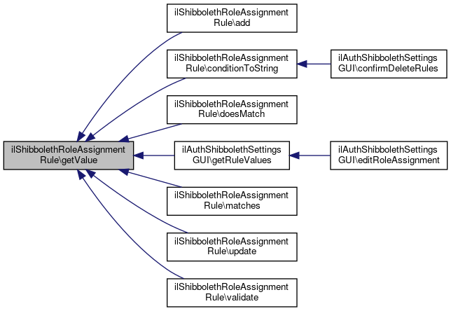
Referenced by ilAuthShibbolethSettingsGUI\confirmDeleteRules().

132  : ?string
133  {
134  global $DIC;
135  $lng = $DIC['lng'];
136  if ($this->isPluginActive()) {
137  return $lng->txt('shib_plugin_id') . ': ' . $this->getPluginId();
138  }
139 
140  return $this->getName() . '=' . $this->getValue();
141  }
global $DIC
Definition: feed.php:28
$lng
+ Here is the call graph for this function:
+ Here is the caller graph for this function:

◆ delete()

ilShibbolethRoleAssignmentRule::delete ( )

Definition at line 162 of file class.ilShibbolethRoleAssignmentRule.php.

References getRuleId().

Referenced by ilAuthShibbolethSettingsGUI\deleteRules().

162  : bool
163  {
164  $query = 'DELETE FROM ' . self::TABLE_NAME . ' ' . 'WHERE rule_id = ' . $this->db->quote(
165  $this->getRuleId(),
166  'integer'
167  );
168  $this->db->manipulate($query);
169 
170  return true;
171  }
+ Here is the call graph for this function:
+ Here is the caller graph for this function:

◆ doesMatch()

ilShibbolethRoleAssignmentRule::doesMatch ( array  $a_data)

Definition at line 241 of file class.ilShibbolethRoleAssignmentRule.php.

References ilShibbolethRoleAssignmentRules\callPlugin(), getName(), getPluginId(), getValue(), and isPluginActive().

241  : bool
242  {
243  if ($this->isPluginActive()) {
245  }
246 
247  if (!isset($a_data[$this->getName()])) {
248  return false;
249  }
250 
251  $values = $a_data[$this->getName()];
252  if (is_array($values)) {
253  return in_array($this->getValue(), $values);
254  }
255 
256  $pattern = str_replace('*', '.*?', $this->getValue());
257 
258  return (bool) preg_match('/^' . $pattern . '$/us', $values);
259  }
static callPlugin(string $a_plugin_id, array $a_user_data)
+ Here is the call graph for this function:

◆ enableAddOnUpdate()

ilShibbolethRoleAssignmentRule::enableAddOnUpdate ( bool  $a_status)

Definition at line 102 of file class.ilShibbolethRoleAssignmentRule.php.

Referenced by read().

102  : void
103  {
104  $this->add_on_update = $a_status;
105  }
+ Here is the caller graph for this function:

◆ enablePlugin()

ilShibbolethRoleAssignmentRule::enablePlugin ( bool  $a_status)

Definition at line 92 of file class.ilShibbolethRoleAssignmentRule.php.

Referenced by read().

92  : void
93  {
94  $this->plugin_active = $a_status;
95  }
+ Here is the caller graph for this function:

◆ enableRemoveOnUpdate()

ilShibbolethRoleAssignmentRule::enableRemoveOnUpdate ( bool  $a_status)

Definition at line 112 of file class.ilShibbolethRoleAssignmentRule.php.

Referenced by read().

112  : void
113  {
114  $this->remove_on_update = $a_status;
115  }
+ Here is the caller graph for this function:

◆ getName()

ilShibbolethRoleAssignmentRule::getName ( )

Definition at line 77 of file class.ilShibbolethRoleAssignmentRule.php.

References $attribute_name.

Referenced by add(), conditionToString(), doesMatch(), ilAuthShibbolethSettingsGUI\getRuleValues(), matches(), update(), and validate().

77  : string
78  {
79  return $this->attribute_name;
80  }
+ Here is the caller graph for this function:

◆ getPluginId()

ilShibbolethRoleAssignmentRule::getPluginId ( )

Definition at line 127 of file class.ilShibbolethRoleAssignmentRule.php.

References $plugin_id.

Referenced by add(), conditionToString(), doesMatch(), ilAuthShibbolethSettingsGUI\getRuleValues(), matches(), update(), and validate().

127  : ?string
128  {
129  return $this->plugin_id;
130  }
+ Here is the caller graph for this function:

◆ getRoleId()

ilShibbolethRoleAssignmentRule::getRoleId ( )

Definition at line 67 of file class.ilShibbolethRoleAssignmentRule.php.

References $role_id.

Referenced by add(), ilAuthShibbolethSettingsGUI\confirmDeleteRules(), ilAuthShibbolethSettingsGUI\getRuleValues(), update(), and validate().

67  : int
68  {
69  return $this->role_id;
70  }
+ Here is the caller graph for this function:

◆ getRuleId()

ilShibbolethRoleAssignmentRule::getRuleId ( )

Definition at line 57 of file class.ilShibbolethRoleAssignmentRule.php.

References $rule_id.

Referenced by delete(), read(), and update().

57  : int
58  {
59  return $this->rule_id;
60  }
+ Here is the caller graph for this function:

◆ getValue()

ilShibbolethRoleAssignmentRule::getValue ( )

Definition at line 87 of file class.ilShibbolethRoleAssignmentRule.php.

References $attribute_value.

Referenced by add(), conditionToString(), doesMatch(), ilAuthShibbolethSettingsGUI\getRuleValues(), matches(), update(), and validate().

87  : string
88  {
90  }
+ Here is the caller graph for this function:

◆ isAddOnUpdateEnabled()

ilShibbolethRoleAssignmentRule::isAddOnUpdateEnabled ( )

Definition at line 107 of file class.ilShibbolethRoleAssignmentRule.php.

References $add_on_update.

Referenced by add(), ilAuthShibbolethSettingsGUI\getRuleValues(), and update().

107  : bool
108  {
109  return $this->add_on_update;
110  }
+ Here is the caller graph for this function:

◆ isPluginActive()

ilShibbolethRoleAssignmentRule::isPluginActive ( )

Definition at line 97 of file class.ilShibbolethRoleAssignmentRule.php.

References $plugin_active.

Referenced by add(), conditionToString(), doesMatch(), ilAuthShibbolethSettingsGUI\getRuleValues(), matches(), update(), and validate().

97  : bool
98  {
99  return $this->plugin_active;
100  }
+ Here is the caller graph for this function:

◆ isRemoveOnUpdateEnabled()

ilShibbolethRoleAssignmentRule::isRemoveOnUpdateEnabled ( )

Definition at line 117 of file class.ilShibbolethRoleAssignmentRule.php.

References $remove_on_update.

Referenced by add(), ilAuthShibbolethSettingsGUI\getRuleValues(), and update().

117  : bool
118  {
120  }
+ Here is the caller graph for this function:

◆ matches()

ilShibbolethRoleAssignmentRule::matches ( array  $a_data)
Deprecated:

Definition at line 214 of file class.ilShibbolethRoleAssignmentRule.php.

References ilShibbolethRoleAssignmentRules\callPlugin(), getName(), getPluginId(), getValue(), isPluginActive(), and wildcardCompare().

214  : bool
215  {
216  if ($this->isPluginActive()) {
218  }
219  // No value
220  if (!isset($a_data[$this->getName()])) {
221  return false;
222  }
223  $values = $a_data[$this->getName()];
224  if (is_array($values)) {
225  return in_array($this->getValue(), $values);
226  }
227 
228  return $this->wildcardCompare($this->getValue(), $values);
229  }
static callPlugin(string $a_plugin_id, array $a_user_data)
+ Here is the call graph for this function:

◆ read()

ilShibbolethRoleAssignmentRule::read ( )
private

Definition at line 261 of file class.ilShibbolethRoleAssignmentRule.php.

References $res, enableAddOnUpdate(), enablePlugin(), enableRemoveOnUpdate(), ilDBConstants\FETCHMODE_OBJECT, getRuleId(), setName(), setPluginId(), setRoleId(), and setValue().

Referenced by __construct().

261  : void
262  {
263  if ($this->getRuleId() === 0) {
264  return;
265  }
266 
267  $query = 'SELECT * FROM ' . self::TABLE_NAME . ' ' . 'WHERE rule_id = ' . $this->db->quote(
268  $this->getRuleId(),
269  'integer'
270  );
271  $res = $this->db->query($query);
272  while ($row = $res->fetchRow(ilDBConstants::FETCHMODE_OBJECT)) {
273  $this->setRoleId((int) $row->role_id);
274  $this->setName((string) $row->name);
275  $this->setValue((string) $row->value);
276  $this->enablePlugin((bool) $row->plugin);
277  $this->setPluginId($row->plugin_id);
278  $this->enableAddOnUpdate((bool) $row->add_on_update);
279  $this->enableRemoveOnUpdate((bool) $row->remove_on_update);
280  }
281  }
$res
Definition: ltiservices.php:69
+ Here is the call graph for this function:
+ Here is the caller graph for this function:

◆ setName()

ilShibbolethRoleAssignmentRule::setName ( string  $a_name)

Definition at line 72 of file class.ilShibbolethRoleAssignmentRule.php.

Referenced by read().

72  : void
73  {
74  $this->attribute_name = $a_name;
75  }
+ Here is the caller graph for this function:

◆ setPluginId()

ilShibbolethRoleAssignmentRule::setPluginId ( ?string  $a_id)

Definition at line 122 of file class.ilShibbolethRoleAssignmentRule.php.

Referenced by read().

122  : void
123  {
124  $this->plugin_id = $a_id;
125  }
+ Here is the caller graph for this function:

◆ setRoleId()

ilShibbolethRoleAssignmentRule::setRoleId ( int  $a_id)

Definition at line 62 of file class.ilShibbolethRoleAssignmentRule.php.

Referenced by read().

62  : void
63  {
64  $this->role_id = $a_id;
65  }
+ Here is the caller graph for this function:

◆ setRuleId()

ilShibbolethRoleAssignmentRule::setRuleId ( int  $a_id)

Definition at line 52 of file class.ilShibbolethRoleAssignmentRule.php.

Referenced by add().

52  : void
53  {
54  $this->rule_id = $a_id;
55  }
+ Here is the caller graph for this function:

◆ setValue()

ilShibbolethRoleAssignmentRule::setValue ( string  $a_value)

Definition at line 82 of file class.ilShibbolethRoleAssignmentRule.php.

Referenced by read().

82  : void
83  {
84  $this->attribute_value = $a_value;
85  }
+ Here is the caller graph for this function:

◆ update()

ilShibbolethRoleAssignmentRule::update ( )

Definition at line 191 of file class.ilShibbolethRoleAssignmentRule.php.

References getName(), getPluginId(), getRoleId(), getRuleId(), getValue(), isAddOnUpdateEnabled(), isPluginActive(), and isRemoveOnUpdateEnabled().

191  : bool
192  {
193  $query = 'UPDATE ' . self::TABLE_NAME . ' ' . 'SET role_id = ' . $this->db->quote(
194  $this->getRoleId(),
195  'integer'
196  ) . ', ' . 'name = '
197  . $this->db->quote($this->getName(), 'text') . ', ' . 'value = ' . $this->db->quote(
198  $this->getValue(),
199  'text'
200  ) . ', ' . 'plugin = '
201  . $this->db->quote((int) $this->isPluginActive(), 'integer') . ', ' . 'plugin_id = '
202  . $this->db->quote($this->getPluginId() ?? 0, 'integer') . ', ' . 'add_on_update = '
203  . $this->db->quote((int) $this->isAddOnUpdateEnabled(), 'integer') . ', ' . 'remove_on_update = '
204  . $this->db->quote((int) $this->isRemoveOnUpdateEnabled(), 'integer') . ' '
205  . 'WHERE rule_id = ' . $this->db->quote($this->getRuleId(), 'integer');
206  $this->db->manipulate($query);
207 
208  return true;
209  }
+ Here is the call graph for this function:

◆ validate()

ilShibbolethRoleAssignmentRule::validate ( )

Definition at line 143 of file class.ilShibbolethRoleAssignmentRule.php.

References getName(), getPluginId(), getRoleId(), getValue(), and isPluginActive().

143  : string
144  {
145  if ($this->getRoleId() === 0) {
146  return self::ERR_MISSING_ROLE;
147  }
148  if (!$this->isPluginActive()) {
149  if ($this->getName() === '' || $this->getName() === '0') {
150  return self::ERR_MISSING_NAME;
151  }
152  if ($this->getValue() === '' || $this->getValue() === '0') {
153  return self::ERR_MISSING_VALUE;
154  }
155  } elseif ($this->getPluginId() === 0) {
156  return self::ERR_MISSING_PLUGIN_ID;
157  }
158 
159  return '';
160  }
+ Here is the call graph for this function:

◆ wildcardCompare()

ilShibbolethRoleAssignmentRule::wildcardCompare ( string  $a_str1,
string  $a_str2 
)
protected
Deprecated:

Definition at line 234 of file class.ilShibbolethRoleAssignmentRule.php.

Referenced by matches().

234  : bool
235  {
236  $pattern = str_replace('*', '.*?', $a_str1);
237 
238  return (bool) preg_match("/" . $pattern . "/us", $a_str2);
239  }
+ Here is the caller graph for this function:

Field Documentation

◆ $add_on_update

bool ilShibbolethRoleAssignmentRule::$add_on_update = false
private

Definition at line 39 of file class.ilShibbolethRoleAssignmentRule.php.

Referenced by isAddOnUpdateEnabled().

◆ $attribute_name

string ilShibbolethRoleAssignmentRule::$attribute_name = ''
private

Definition at line 36 of file class.ilShibbolethRoleAssignmentRule.php.

Referenced by getName().

◆ $attribute_value

string ilShibbolethRoleAssignmentRule::$attribute_value = ''
private

Definition at line 37 of file class.ilShibbolethRoleAssignmentRule.php.

Referenced by getValue().

◆ $db

ilDBInterface ilShibbolethRoleAssignmentRule::$db
private

Definition at line 33 of file class.ilShibbolethRoleAssignmentRule.php.

◆ $plugin_active

bool ilShibbolethRoleAssignmentRule::$plugin_active = false
private

Definition at line 38 of file class.ilShibbolethRoleAssignmentRule.php.

Referenced by isPluginActive().

◆ $plugin_id

string ilShibbolethRoleAssignmentRule::$plugin_id = null
private

Definition at line 41 of file class.ilShibbolethRoleAssignmentRule.php.

Referenced by getPluginId().

◆ $remove_on_update

bool ilShibbolethRoleAssignmentRule::$remove_on_update = false
private

Definition at line 40 of file class.ilShibbolethRoleAssignmentRule.php.

Referenced by isRemoveOnUpdateEnabled().

◆ $role_id

int ilShibbolethRoleAssignmentRule::$role_id = 0
private

Definition at line 35 of file class.ilShibbolethRoleAssignmentRule.php.

Referenced by getRoleId().

◆ $rule_id

int ilShibbolethRoleAssignmentRule::$rule_id
private

Definition at line 34 of file class.ilShibbolethRoleAssignmentRule.php.

Referenced by getRuleId().

◆ ERR_MISSING_NAME

const ilShibbolethRoleAssignmentRule::ERR_MISSING_NAME = 'shib_missing_attr_name'
private

Definition at line 27 of file class.ilShibbolethRoleAssignmentRule.php.

◆ ERR_MISSING_PLUGIN_ID

const ilShibbolethRoleAssignmentRule::ERR_MISSING_PLUGIN_ID = 'shib_missing_plugin_id'
private

Definition at line 30 of file class.ilShibbolethRoleAssignmentRule.php.

◆ ERR_MISSING_ROLE

const ilShibbolethRoleAssignmentRule::ERR_MISSING_ROLE = 'shib_missing_role'
private

Definition at line 29 of file class.ilShibbolethRoleAssignmentRule.php.

◆ ERR_MISSING_VALUE

const ilShibbolethRoleAssignmentRule::ERR_MISSING_VALUE = 'shib_missing_attr_value'
private

Definition at line 28 of file class.ilShibbolethRoleAssignmentRule.php.

◆ TABLE_NAME

const ilShibbolethRoleAssignmentRule::TABLE_NAME = 'shib_role_assignment'
private

Definition at line 31 of file class.ilShibbolethRoleAssignmentRule.php.


The documentation for this class was generated from the following file: