|
Stud.IP
4.1 Revision
|


Public Member Functions | |
| getTitle () | |
| getAvatar ($id) | |
| getAvatarImageTag ($id) | |
| getResults ($keyword, $contextual_data=array(), $limit=PHP_INT_MAX, $offset=0) | |
| includePath () | |
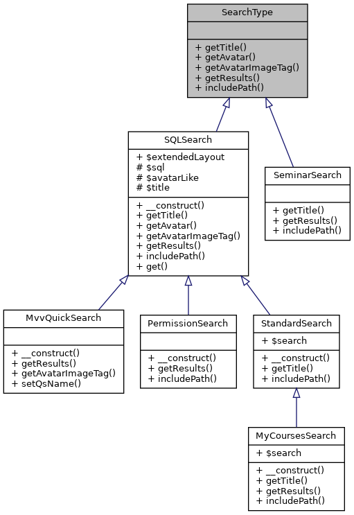
A class-structure for alle search-objects in Stud.IP. It is (mainly?) used in QuickSearch to display searchresults and the layout of them.
| getAvatar | ( | $id | ) |
Returns an URL to a picture of that type. Return "" for nothing found. For example: "return CourseAvatar::getAvatar($id)->getURL(Avatar::SMALL)".
| string | $id |
Reimplemented in SQLSearch.
| getAvatarImageTag | ( | $id | ) |
Returns an HTML-Tag of a picture of that type. Return "" for nothing found. For example: "return CourseAvatar::getAvatar($id)->getImageTag(Avatar::SMALL)".
| string | $id |
| getResults | ( | $keyword, | |
$contextual_data = array(), |
|||
$limit = PHP_INT_MAX, |
|||
$offset = 0 |
|||
| ) |
Returns the results to a given keyword. To get the results is the job of this routine and it does not even need to come from a database. The results should be an array in the form array ( array($key, $name), array($key, $name), ... ) where $key is an identifier like user_id and $name is a displayed text that should appear to represent that ID.
| string | $keyword | |
| string | $contextual_data | |
| int | $limit | maximum number of results (default: all) |
| int | $offset | return results starting from this row (default: 0) |
Reimplemented in MvvQuickSearch, MyCoursesSearch, PermissionSearch, SQLSearch, and SeminarSearch.
| getTitle | ( | ) |
title of the search like "search for courses" or just "courses"
Reimplemented in MyCoursesSearch, SeminarSearch, SQLSearch, and StandardSearch.
|
abstract |
Returns the path to this file, so that this class can be autoloaded and is always available when necessary. Should be: "return __file__;"
Reimplemented in MyCoursesSearch, PermissionSearch, SeminarSearch, SQLSearch, and StandardSearch.