|
Stud.IP
jlu_2.3 Revision 48552
|


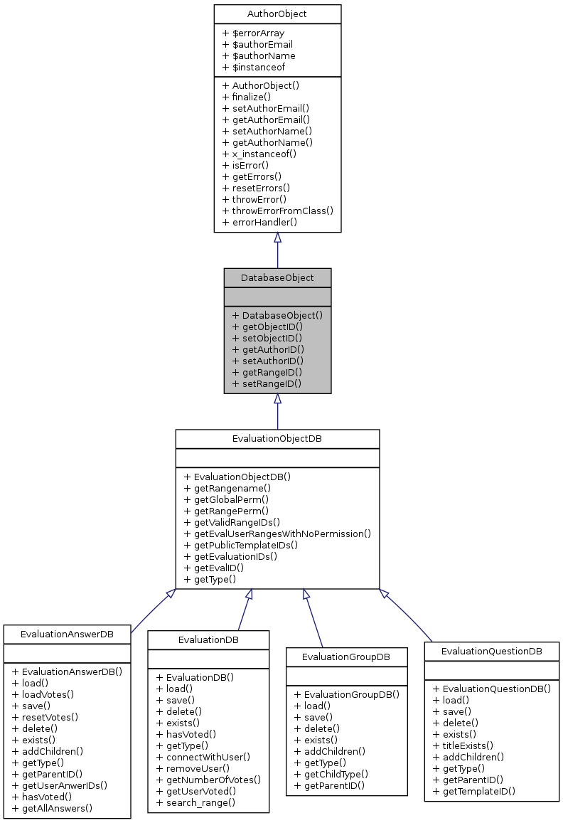
Public Member Functions | |
| DatabaseObject () | |
| getObjectID () | |
| setObjectID ($objectID) | |
| getAuthorID () | |
| setAuthorID ($authorID) | |
| getRangeID () | |
| setRangeID ($rangeID) | |
Public Member Functions inherited from AuthorObject | |
| AuthorObject () | |
| finalize () | |
| setAuthorEmail ($email) | |
| getAuthorEmail () | |
| setAuthorName ($name) | |
| getAuthorName () | |
| x_instanceof () | |
| isError () | |
| getErrors () | |
| resetErrors () | |
| throwError ($errcode, $errstring, $errline=0, $errfile=0, $errtype=ERROR_NORMAL) | |
| throwErrorFromClass (&$class) | |
| errorHandler ($no, $str, $file, $line, $ctx) | |
Additional Inherited Members | |
Data Fields inherited from AuthorObject | |
| $errorArray | |
| $authorEmail | |
| $authorName | |
| $instanceof | |
| DatabaseObject | ( | ) |
Constructor public


| getAuthorID | ( | ) |
Gets the authorID public
| getObjectID | ( | ) |
Gets the objectID public
| getRangeID | ( | ) |
Gets the rangeID public
| setAuthorID | ( | $authorID | ) |
Sets the authorID public
| String | $authorID | The author ID |

| setObjectID | ( | $objectID | ) |
Sets the objectID public
| String | $objectID | The object ID |

| setRangeID | ( | $rangeID | ) |
Sets the rangeID public
| String | $rangeID | The range ID |
