Stud.IP  jlu_2.3 Revision 48552
 All Data Structures Namespaces Files Functions Variables Groups Pages
AuthenticatedController Class Reference
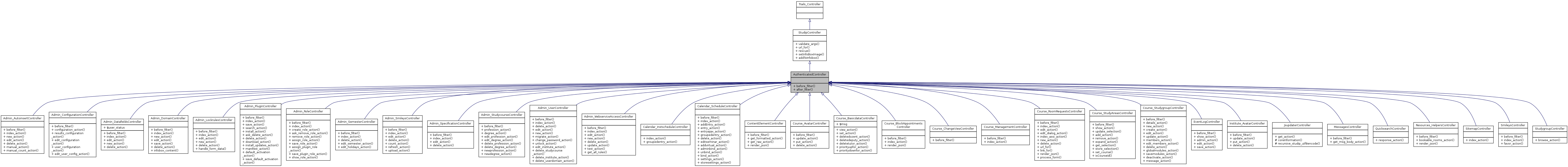
Inheritance diagram for AuthenticatedController:
Inheritance graph
Collaboration diagram for AuthenticatedController:
Collaboration graph

Public Member Functions

 before_filter (&$action, &$args)
 after_filter ($action, $args)
- Public Member Functions inherited from StudipController
 validate_args (&$args, $types=NULL)
 url_for ($to)
 rescue ($exception)
 setInfoBoxImage ($image)
 addToInfobox ($category, $text, $icon= 'blank.gif')

Member Function Documentation

after_filter (   $action,
  $args 
)

Callback function being called after an action is executed.

Parameters
stringName of the action to perform.
arrayAn array of arguments to the action.
Returns
void

Here is the call graph for this function:

before_filter ( $action,
$args 
)

Callback function being called before an action is executed. If this function does not return FALSE, the action will be called, otherwise an error will be generated and processing will be aborted. If this function already #rendered or #redirected, further processing of the action is withheld.

Parameters
stringName of the action to perform.
arrayAn array of arguments to the action.
Returns
bool

Reimplemented in Calendar_ScheduleController, Admin_DatafieldsController, Course_StudygroupController, Admin_AutoinsertController, Admin_ConfigurationController, Admin_UserController, Admin_StudycourseController, Admin_SpecificationController, Course_StudyAreasController, Admin_DomainController, Course_ChangeViewController, Admin_PluginController, Admin_SemesterController, Resources_HelpersController, Admin_SmileysController, Course_AvatarController, Course_RoomRequestsController, EventLogController, SmileysController, Admin_LockrulesController, Admin_RoleController, Admin_WebserviceAccessController, Institute_AvatarController, Course_ManagementController, Course_BlockAppointmentsController, MessagesController, and ContentElementController.

Here is the call graph for this function:


The documentation for this class was generated from the following file: