ILIAS  release_10 Revision v10.1-43-ga1241a92c2f
ilDatabaseUpdateStepsExecutedObjectiveTest Class Reference
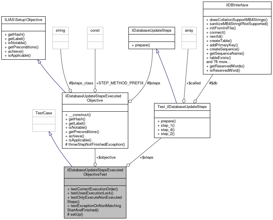
+ Inheritance diagram for ilDatabaseUpdateStepsExecutedObjectiveTest:
+ Collaboration diagram for ilDatabaseUpdateStepsExecutedObjectiveTest:

Public Member Functions

 testCorrectExecutionOrder ()
 
 testUsesExecutionLock ()
 
 testOnlyExecuteNonExecutedSteps ()
 
 testExceptionOnNonMatchingStartAndFinished ()
 

Data Fields

Test_ilDatabaseUpdateSteps $steps
 
ilDatabaseUpdateStepsExecutedObjective $objective
 

Protected Member Functions

 setUp ()
 

Detailed Description

Member Function Documentation

◆ setUp()

ilDatabaseUpdateStepsExecutedObjectiveTest::setUp ( )
protected

◆ testCorrectExecutionOrder()

ilDatabaseUpdateStepsExecutedObjectiveTest::testCorrectExecutionOrder ( )

Definition at line 73 of file ilDatabaseUpdateStepsExecutedObjectiveTest.php.

References Test_ilDatabaseUpdateSteps\$db.

73  : void
74  {
75  $execution_log = new class () implements ilDatabaseUpdateStepExecutionLog {
76  public function started(string $class, int $step): void
77  {
78  }
79  public function finished(string $class, int $step): void
80  {
81  }
82  public function getLastStartedStep(string $class): int
83  {
84  return 0;
85  }
86  public function getLastFinishedStep(string $class): int
87  {
88  return 0;
89  }
90  };
91  $steps_reader = new class () extends ilDBStepReader {
92  };
93  $db = $this->createMock(ilDBInterface::class);
94  $env = new ArrayEnvironment([
95  ilDBStepReader::class => $steps_reader,
96  ilDatabaseUpdateStepExecutionLog::class => $execution_log,
97  Environment::RESOURCE_DATABASE => $db
98  ]);
99 
100  $db->expects($this->exactly(3))
101  ->method("connect");
102 
103  $this->objective->achieve($env);
104 
105  $this->assertEquals([1,2,4], $this->steps->called);
106  }
This file is part of ILIAS, a powerful learning management system published by ILIAS open source e-Le...
This file is part of ILIAS, a powerful learning management system published by ILIAS open source e-Le...

◆ testExceptionOnNonMatchingStartAndFinished()

ilDatabaseUpdateStepsExecutedObjectiveTest::testExceptionOnNonMatchingStartAndFinished ( )

Definition at line 195 of file ilDatabaseUpdateStepsExecutedObjectiveTest.php.

References Test_ilDatabaseUpdateSteps\$db.

195  : void
196  {
197  $this->expectException(RuntimeException::class);
198 
199  $execution_log = new class () implements ilDatabaseUpdateStepExecutionLog {
200  public function started(string $class, int $step): void
201  {
202  }
203  public function finished(string $class, int $step): void
204  {
205  }
206  public function getLastStartedStep(string $class): int
207  {
208  return 2;
209  }
210  public function getLastFinishedStep(string $class): int
211  {
212  return 1;
213  }
214  };
215  $db = $this->createMock(ilDBInterface::class);
216  $env = new ArrayEnvironment([
217  ilDatabaseUpdateStepExecutionLog::class => $execution_log,
218  Environment::RESOURCE_DATABASE => $db
219  ]);
220  $this->objective->achieve($env);
221  }
This file is part of ILIAS, a powerful learning management system published by ILIAS open source e-Le...

◆ testOnlyExecuteNonExecutedSteps()

ilDatabaseUpdateStepsExecutedObjectiveTest::testOnlyExecuteNonExecutedSteps ( )

Definition at line 160 of file ilDatabaseUpdateStepsExecutedObjectiveTest.php.

References Test_ilDatabaseUpdateSteps\$db.

160  : void
161  {
162  $execution_log = new class () implements ilDatabaseUpdateStepExecutionLog {
163  public function started(string $class, int $step): void
164  {
165  }
166  public function finished(string $class, int $step): void
167  {
168  }
169  public function getLastStartedStep(string $class): int
170  {
171  return 1;
172  }
173  public function getLastFinishedStep(string $class): int
174  {
175  return 1;
176  }
177  };
178  $steps_reader = new class () extends ilDBStepReader {
179  };
180  $db = $this->createMock(ilDBInterface::class);
181  $env = new ArrayEnvironment([
182  ilDBStepReader::class => $steps_reader,
183  ilDatabaseUpdateStepExecutionLog::class => $execution_log,
184  Environment::RESOURCE_DATABASE => $db
185  ]);
186 
187  $db->expects($this->exactly(2))
188  ->method("connect");
189 
190  $this->objective->achieve($env);
191 
192  $this->assertEquals([2,4], $this->steps->called);
193  }
This file is part of ILIAS, a powerful learning management system published by ILIAS open source e-Le...
This file is part of ILIAS, a powerful learning management system published by ILIAS open source e-Le...

◆ testUsesExecutionLock()

ilDatabaseUpdateStepsExecutedObjectiveTest::testUsesExecutionLock ( )

Definition at line 108 of file ilDatabaseUpdateStepsExecutedObjectiveTest.php.

References Test_ilDatabaseUpdateSteps\$db, and ILIAS\GlobalScreen\Provider\__construct().

108  : void
109  {
110  $execution_log = new class ($this) implements ilDatabaseUpdateStepExecutionLog {
112 
114  {
115  $this->test = $test;
116  }
117  public function started(string $class, int $step): void
118  {
119  $this->test->steps->called[] = ["started", $class, $step];
120  }
121  public function finished(string $class, int $step): void
122  {
123  $this->test->steps->called[] = ["finished", $class, $step];
124  }
125  public function getLastStartedStep(string $class): int
126  {
127  return 0;
128  }
129  public function getLastFinishedStep(string $class): int
130  {
131  return 0;
132  }
133  };
134  $steps_reader = new class () extends ilDBStepReader {
135  };
136  $db = $this->createMock(ilDBInterface::class);
137  $env = new ArrayEnvironment([
138  ilDBStepReader::class => $steps_reader,
139  ilDatabaseUpdateStepExecutionLog::class => $execution_log,
140  Environment::RESOURCE_DATABASE => $db
141  ]);
142 
143  $this->objective->achieve($env);
144 
145  $expected = [
146  ["started", Test_ilDatabaseUpdateSteps::class, 1],
147  1,
148  ["finished", Test_ilDatabaseUpdateSteps::class, 1],
149  ["started", Test_ilDatabaseUpdateSteps::class, 2],
150  2,
151  ["finished", Test_ilDatabaseUpdateSteps::class, 2],
152  ["started", Test_ilDatabaseUpdateSteps::class, 4],
153  4,
154  ["finished", Test_ilDatabaseUpdateSteps::class, 4]
155  ];
156 
157  $this->assertEquals($expected, $this->steps->called);
158  }
This file is part of ILIAS, a powerful learning management system published by ILIAS open source e-Le...
This file is part of ILIAS, a powerful learning management system published by ILIAS open source e-Le...
__construct(Container $dic, ilPlugin $plugin)
+ Here is the call graph for this function:

Field Documentation

◆ $objective

ilDatabaseUpdateStepsExecutedObjective ilDatabaseUpdateStepsExecutedObjectiveTest::$objective

◆ $steps

Test_ilDatabaseUpdateSteps ilDatabaseUpdateStepsExecutedObjectiveTest::$steps

The documentation for this class was generated from the following file: