|
ILIAS
release_10 Revision v10.1-43-ga1241a92c2f
|
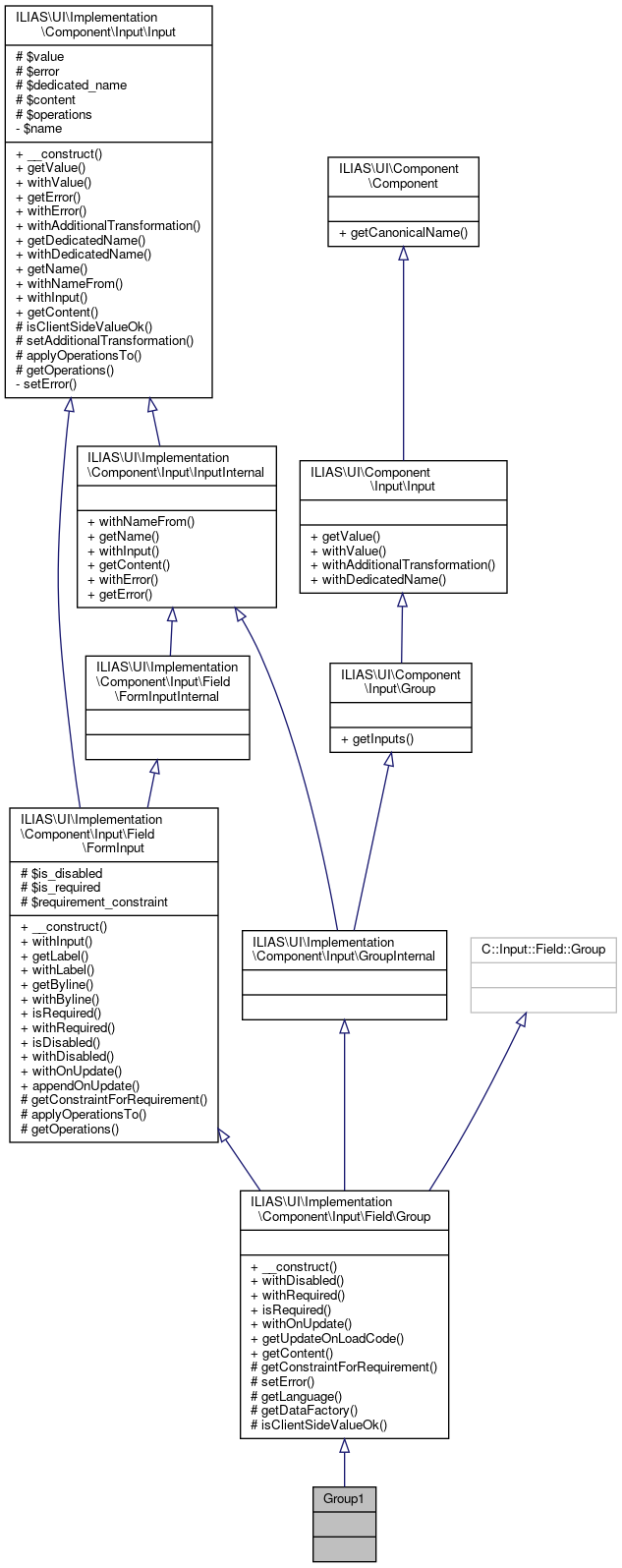
Inheritance diagram for Group1:
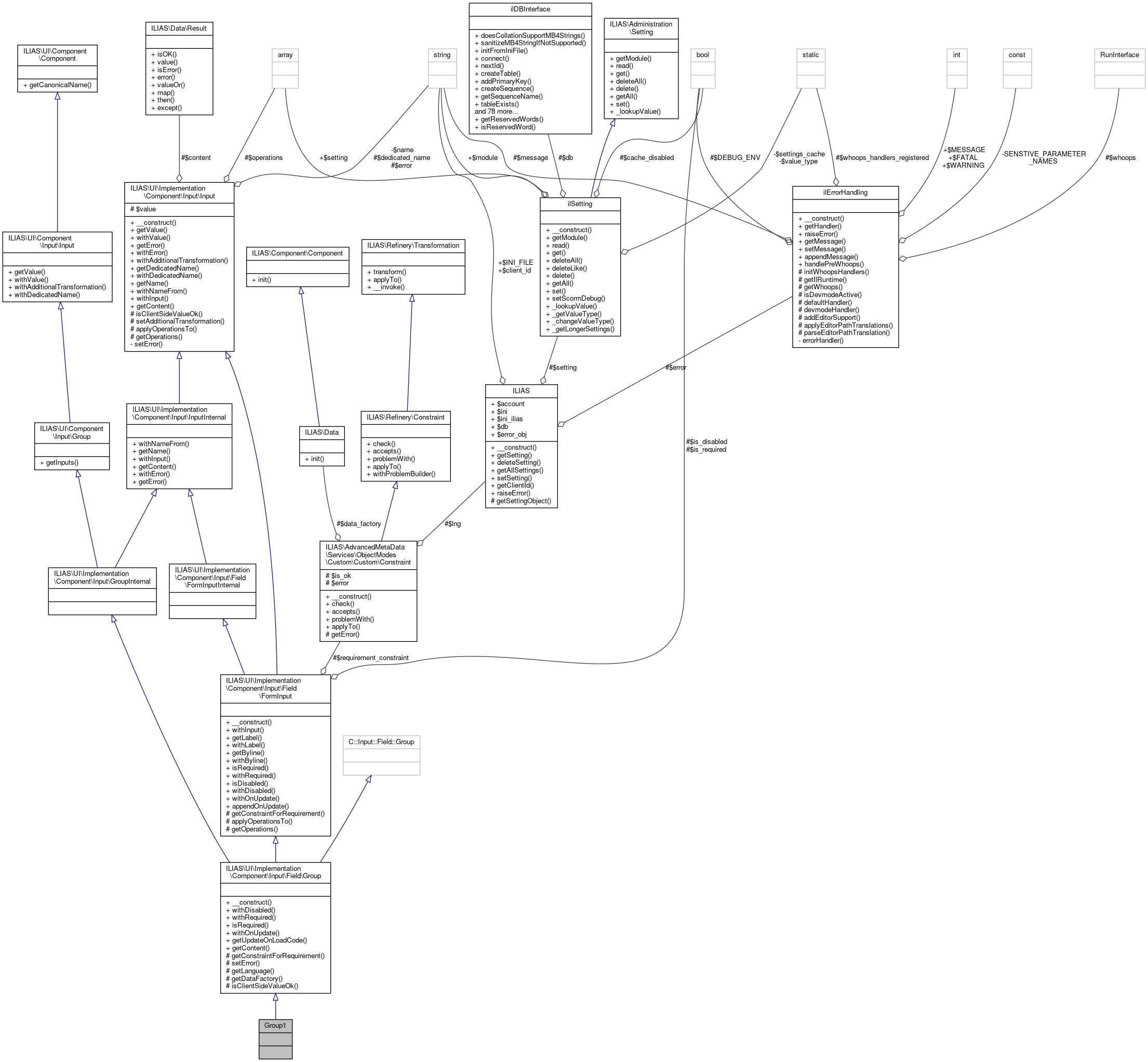
Collaboration diagram for Group1:Additional Inherited Members | |
Public Member Functions inherited from ILIAS\UI\Implementation\Component\Input\Field\Group | |
| __construct (DataFactory $data_factory, \ILIAS\Refinery\Factory $refinery, protected Language $lng, array $inputs, string $label, ?string $byline=null) | |
| withDisabled (bool $is_disabled) | |
| withRequired (bool $is_required, ?Constraint $requirement_constraint=null) | |
| isRequired () | |
| withOnUpdate (Signal $signal) | |
| getUpdateOnLoadCode () | |
| getContent () | |
| Get the current content of the input. More... | |
Public Member Functions inherited from ILIAS\UI\Implementation\Component\Input\Field\FormInput | |
| __construct (DataFactory $data_factory, Refinery $refinery, protected string $label, protected ?string $byline=null,) | |
| withInput (InputData $input) | |
| getLabel () | |
| withLabel (string $label) | |
| getByline () | |
| withByline (string $byline) | |
| isRequired () | |
| withRequired (bool $is_required, ?Constraint $requirement_constraint=null) | |
| isDisabled () | |
| withDisabled (bool $is_disabled) | |
| withOnUpdate (Signal $signal) | |
| appendOnUpdate (Signal $signal) | |
Public Member Functions inherited from ILIAS\UI\Implementation\Component\Input\Input | |
| __construct (protected DataFactory $data_factory, protected Refinery $refinery,) | |
| Input constructor. More... | |
| getValue () | |
| Get the value that is displayed in the input client side. More... | |
| withValue ($value) | |
| Get an input like this with another value displayed on the client side. More... | |
| getError () | |
| The error of the input as used in HTML. More... | |
| withError (string $error) | |
| Get an input like this one, with a different error. More... | |
| withAdditionalTransformation (Transformation $trafo) | |
| Apply a transformation to the current or future content. More... | |
| getDedicatedName () | |
| withDedicatedName (string $dedicated_name) | |
| getName () | |
| withNameFrom (NameSource $source, ?string $parent_name=null) | |
| withInput (InputData $input) | |
| Collects the input, applies trafos on the input and returns a new input reflecting the data that was put in. More... | |
| getContent () | |
Public Member Functions inherited from ILIAS\UI\Implementation\Component\Input\InputInternal | |
| withNameFrom (NameSource $source) | |
| Get an input like this one, with a different name. More... | |
| getName () | |
| The name of the input as used in HTML. More... | |
| withError (string $error) | |
| Get an input like this one, with a different error. More... | |
| getError () | |
| The error of the input as used in HTML. More... | |
Public Member Functions inherited from ILIAS\UI\Component\Input\Group | |
| getInputs () | |
Public Member Functions inherited from ILIAS\UI\Component\Input\Input | |
| getValue () | |
| Get the value that is displayed in the input client side. More... | |
| withValue ($value) | |
| Get an input like this with another value displayed on the client side. More... | |
| withAdditionalTransformation (Transformation $trafo) | |
| Apply a transformation to the content of the input. More... | |
| withDedicatedName (string $dedicated_name) | |
| Sets an optional dedicated name for this input which is used in the NAME attribute of the rendered input (instead of the auto-generated 'input_x'). More... | |
Public Member Functions inherited from ILIAS\UI\Component\Component | |
| getCanonicalName () | |
| Get the canonical name of the component. More... | |
Protected Member Functions inherited from ILIAS\UI\Implementation\Component\Input\Field\Group | |
| getConstraintForRequirement () | |
| setError (string $error) | |
| getLanguage () | |
| getDataFactory () | |
| isClientSideValueOk ($value) | |
| ATTENTION: More... | |
Protected Member Functions inherited from ILIAS\UI\Implementation\Component\Input\Field\FormInput | |
| getConstraintForRequirement () | |
| This may return a constraint that will be checked first if the field is required. More... | |
| applyOperationsTo ($res) | |
| getOperations () | |
Protected Member Functions inherited from ILIAS\UI\Implementation\Component\Input\Input | |
| isClientSideValueOk ($value) | |
| Check if the value is good to be displayed client side. More... | |
| setAdditionalTransformation (Transformation $trafo) | |
| Apply a transformation to the current or future content. More... | |
| applyOperationsTo ($res) | |
| Applies the operations in this instance to the value. More... | |
| getOperations () | |
| Get the operations that should be performed on the input. More... | |
Protected Attributes inherited from ILIAS\UI\Implementation\Component\Input\Field\FormInput | |
| bool | $is_disabled = false |
| bool | $is_required = false |
| Constraint | $requirement_constraint = null |
Protected Attributes inherited from ILIAS\UI\Implementation\Component\Input\Input | |
| $value = null | |
| string | $error = null |
| This is an error on the input as displayed client side. More... | |
| string | $dedicated_name = null |
| Result | $content = null |
| This is the current content of the input in the abstraction. More... | |
| array | $operations = [] |
Definition at line 36 of file SwitchableGroupInputTest.php.