ILIAS  release_10 Revision v10.1-43-ga1241a92c2f
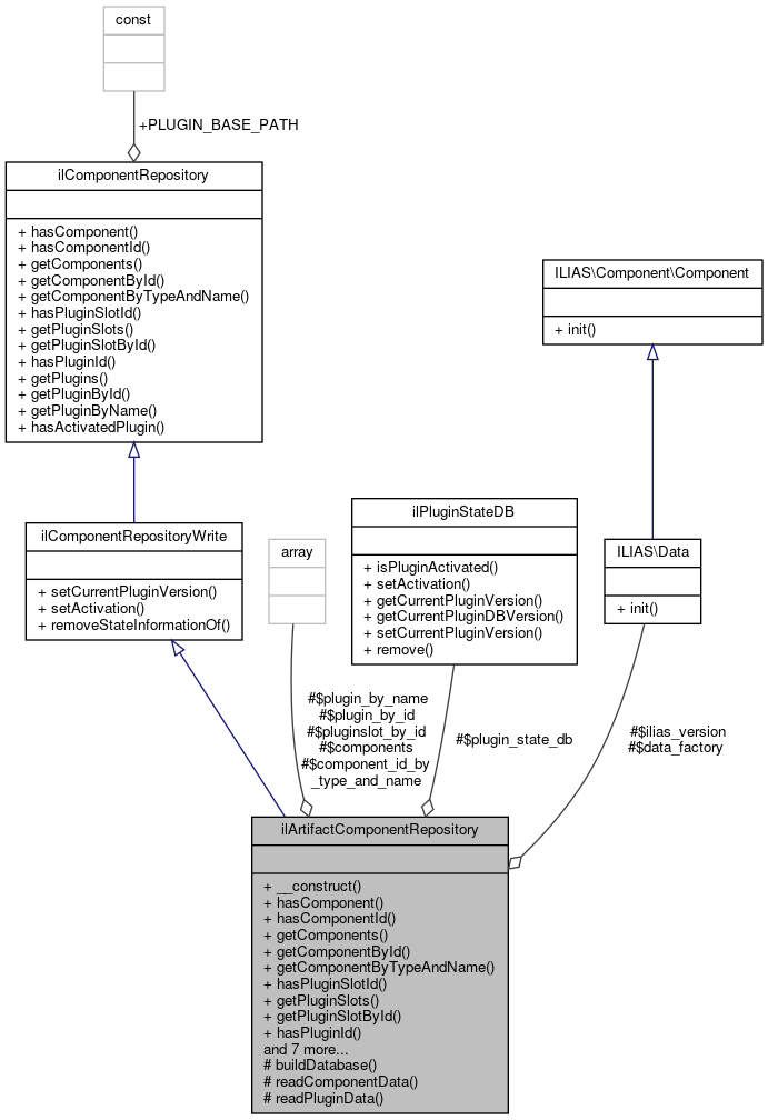
ilArtifactComponentRepository Class Reference

Repository for component data implemented over artifacts. More...

+ Inheritance diagram for ilArtifactComponentRepository:
+ Collaboration diagram for ilArtifactComponentRepository:

Public Member Functions

 __construct (Data\Factory $data_factory, ilPluginStateDB $plugin_state_db, Data\Version $ilias_version)
 
 hasComponent (string $type, string $name)
 
 hasComponentId (string $id)
 
 getComponents ()
 
 getComponentById (string $id)
 
 getComponentByTypeAndName (string $type, string $name)
 
 hasPluginSlotId (string $id)
 
 getPluginSlots ()
 
 getPluginSlotById (string $id)
 
 hasPluginId (string $id)
 Check if a plugin exists. More...
 
 getPlugins ()
 Get all plugins. More...
 
 getPluginById (string $id)
 Get a plugin by id. More...
 
 getPluginByName (string $name)
 Get a plugin by name. More...
 
 setCurrentPluginVersion (string $plugin_id, Data\Version $version, int $db_version)
 
 setActivation (string $plugin_id, bool $activated)
 
 removeStateInformationOf (string $plugin_id)
 
 hasActivatedPlugin (string $id)
 Check if a plugin exists and is activated. More...
 
- Public Member Functions inherited from ilComponentRepositoryWrite
 setCurrentPluginVersion (string $plugin_id, Version $version, int $db_version)
 

Protected Member Functions

 buildDatabase ()
 
 readComponentData ()
 
 readPluginData ()
 

Protected Attributes

Data Factory $data_factory
 
ilPluginStateDB $plugin_state_db
 
Data Version $ilias_version
 
array $components
 
array $component_id_by_type_and_name
 
array $pluginslot_by_id
 
array $plugin_by_id
 
array $plugin_by_name
 

Additional Inherited Members

- Data Fields inherited from ilComponentRepository
const PLUGIN_BASE_PATH = __DIR__ . '/../../../../public/Customizing/global/plugins'
 

Detailed Description

Repository for component data implemented over artifacts.

Definition at line 26 of file class.ilArtifactComponentRepository.php.

Constructor & Destructor Documentation

◆ __construct()

ilArtifactComponentRepository::__construct ( Data\Factory  $data_factory,
ilPluginStateDB  $plugin_state_db,
Data\Version  $ilias_version 
)

Definition at line 38 of file class.ilArtifactComponentRepository.php.

References $data_factory, $ilias_version, $plugin_state_db, and buildDatabase().

39  {
40  $this->data_factory = $data_factory;
41  $this->plugin_state_db = $plugin_state_db;
42  $this->ilias_version = $ilias_version;
43 
44  $this->buildDatabase();
45  }
+ Here is the call graph for this function:

Member Function Documentation

◆ buildDatabase()

ilArtifactComponentRepository::buildDatabase ( )
protected

Definition at line 47 of file class.ilArtifactComponentRepository.php.

References $data, $ilias_max_version, $ilias_min_version, $learning_progress, $responsible, $responsible_mail, $supports_export, getComponentByTypeAndName(), hasComponent(), readComponentData(), and readPluginData().

Referenced by __construct(), removeStateInformationOf(), setActivation(), and setCurrentPluginVersion().

47  : void
48  {
49  $component_data = $this->readComponentData();
50  $plugin_data = $this->readPluginData();
51  $this->components = [];
52  $this->component_id_by_type_and_name = [
53  "components/ILIAS" => []
54  ];
55  $this->pluginslot_by_id = [];
56  $plugins_per_slot = [];
57  foreach ($component_data as $comp_id => [$type, $comp_name, $slot_data]) {
58  $slots = [];
59  $component = new ilComponentInfo(
60  $comp_id,
61  $type,
62  $comp_name,
63  $slots
64  );
65  foreach ($slot_data as [$slot_id, $slot_name]) {
66  $plugins_per_slot[$slot_id] = [];
67  $slots[$slot_id] = new ilPluginSlotInfo(
68  $component,
69  $slot_id,
70  $slot_name,
71  $plugins_per_slot[$slot_id]
72  );
73  $this->pluginslot_by_id[$slot_id] = $slots[$slot_id];
74  }
75  $this->components[$comp_id] = $component;
76  $this->component_id_by_type_and_name[$type][$comp_name] = $comp_id;
77  unset($slots);
78  }
79  $this->plugin_by_id = [];
80  foreach ($plugin_data as $plugin_id => $data) {
81  [
82  $type,
83  $comp_name,
84  $slot_name,
85  $plugin_name,
86  $plugin_version,
93  $supports_cli_setup
94  ] = $data;
95 
96  if (!$this->hasComponent('components/ILIAS', $comp_name)) {
97  throw new \InvalidArgumentException(
98  "Can't find component $type/$comp_name for plugin $plugin_name"
99  );
100  }
101 
102  $component = $this->getComponentByTypeAndName('components/ILIAS', $comp_name);
103  if (!$component->hasPluginSlotName($slot_name)) {
104  throw new \InvalidArgumentException(
105  "Can't find slot $type/$comp_name/$slot_name for plugin $plugin_name"
106  );
107  }
108  $slot = $component->getPluginSlotByName($slot_name);
109  $this->plugin_by_id[$plugin_id] = new ilPluginInfo(
110  $this->ilias_version,
111  $slot,
112  $plugin_id,
113  $plugin_name,
114  $type,
115  $this->plugin_state_db->isPluginActivated($plugin_id),
116  $this->plugin_state_db->getCurrentPluginVersion($plugin_id),
117  $this->plugin_state_db->getCurrentPluginDBVersion($plugin_id),
118  $this->data_factory->version($plugin_version),
119  $this->data_factory->version($ilias_min_version),
120  $this->data_factory->version($ilias_max_version),
121  $responsible,
123  $learning_progress ?? false,
124  $supports_export ?? false,
125  $supports_cli_setup ?? true
126  );
127  $plugins_per_slot[$slot->getId()][$plugin_id] = $this->plugin_by_id[$plugin_id];
128  }
129  }
$supports_export
Definition: plugin.php:31
$responsible_mail
Definition: plugin.php:29
$ilias_max_version
Definition: plugin.php:27
Simple value class for basic information about a pluginslot.
$ilias_min_version
Definition: plugin.php:26
Simple value class for information about a plugin.
$learning_progress
Definition: plugin.php:30
This file is part of ILIAS, a powerful learning management system published by ILIAS open source e-Le...
$responsible
Definition: plugin.php:28
Simple value class for basic information about a component.
+ Here is the call graph for this function:
+ Here is the caller graph for this function:

◆ getComponentById()

ilArtifactComponentRepository::getComponentById ( string  $id)

Implements ilComponentRepository.

Definition at line 178 of file class.ilArtifactComponentRepository.php.

References $id, and hasComponentId().

179  {
180  if (!$this->hasComponentId($id)) {
181  throw new \InvalidArgumentException(
182  "Unknown component $id"
183  );
184  }
185  return $this->components[$id];
186  }
$id
plugin.php for ilComponentBuildPluginInfoObjectiveTest::testAddPlugins
Definition: plugin.php:24
This file is part of ILIAS, a powerful learning management system published by ILIAS open source e-Le...
Simple value class for basic information about a component.
+ Here is the call graph for this function:

◆ getComponentByTypeAndName()

ilArtifactComponentRepository::getComponentByTypeAndName ( string  $type,
string  $name 
)

Implements ilComponentRepository.

Definition at line 191 of file class.ilArtifactComponentRepository.php.

References hasComponent().

Referenced by buildDatabase().

192  {
193  if (!$this->hasComponent($type, $name)) {
194  throw new \InvalidArgumentException(
195  "Unknown component $type/$name"
196  );
197  }
198  return $this->components[$this->component_id_by_type_and_name[$type][$name]];
199  }
This file is part of ILIAS, a powerful learning management system published by ILIAS open source e-Le...
Simple value class for basic information about a component.
+ Here is the call graph for this function:
+ Here is the caller graph for this function:

◆ getComponents()

ilArtifactComponentRepository::getComponents ( )

Implements ilComponentRepository.

Definition at line 168 of file class.ilArtifactComponentRepository.php.

References $id.

168  : Iterator
169  {
170  foreach ($this->components as $id => $comp) {
171  yield $id => $comp;
172  }
173  }
$id
plugin.php for ilComponentBuildPluginInfoObjectiveTest::testAddPlugins
Definition: plugin.php:24
This file is part of ILIAS, a powerful learning management system published by ILIAS open source e-Le...

◆ getPluginById()

ilArtifactComponentRepository::getPluginById ( string  $id)

Get a plugin by id.

Exceptions

Implements ilComponentRepository.

Definition at line 260 of file class.ilArtifactComponentRepository.php.

References $id, and hasPluginId().

Referenced by hasActivatedPlugin(), setCurrentPluginVersion(), and ilArtifactComponentRepositoryTest\testUsesPluginStateDB().

260  : ilPluginInfo
261  {
262  if (!$this->hasPluginId($id)) {
263  throw new \InvalidArgumentException(
264  "Unknown plugin $id."
265  );
266  }
267  return $this->plugin_by_id[$id];
268  }
hasPluginId(string $id)
Check if a plugin exists.
Simple value class for information about a plugin.
$id
plugin.php for ilComponentBuildPluginInfoObjectiveTest::testAddPlugins
Definition: plugin.php:24
+ Here is the call graph for this function:
+ Here is the caller graph for this function:

◆ getPluginByName()

ilArtifactComponentRepository::getPluginByName ( string  $name)

Get a plugin by name.

Exceptions

Implements ilComponentRepository.

Definition at line 275 of file class.ilArtifactComponentRepository.php.

References XapiProxy\$plugin, and getPlugins().

275  : ilPluginInfo
276  {
277  foreach ($this->getPlugins() as $plugin) {
278  if ($plugin->getName() === $name) {
279  return $plugin;
280  }
281  }
282  throw new \InvalidArgumentException(
283  "No plugin with name $name."
284  );
285  }
Simple value class for information about a plugin.
+ Here is the call graph for this function:

◆ getPlugins()

ilArtifactComponentRepository::getPlugins ( )

Get all plugins.

Keys are the ids.

Returns
Iterator <string, ilPluginInfo>

Implements ilComponentRepository.

Definition at line 248 of file class.ilArtifactComponentRepository.php.

References $id, and XapiProxy\$plugin.

Referenced by getPluginByName().

248  : Iterator
249  {
250  foreach ($this->plugin_by_id as $id => $plugin) {
251  yield $id => $plugin;
252  }
253  }
$id
plugin.php for ilComponentBuildPluginInfoObjectiveTest::testAddPlugins
Definition: plugin.php:24
+ Here is the caller graph for this function:

◆ getPluginSlotById()

ilArtifactComponentRepository::getPluginSlotById ( string  $id)

Implements ilComponentRepository.

Definition at line 223 of file class.ilArtifactComponentRepository.php.

References $id, and hasPluginSlotId().

224  {
225  if (!$this->hasPluginSlotId($id)) {
226  throw new \InvalidArgumentException(
227  "Unknown pluginslot $id"
228  );
229  }
230  return $this->pluginslot_by_id[$id];
231  }
Simple value class for basic information about a pluginslot.
$id
plugin.php for ilComponentBuildPluginInfoObjectiveTest::testAddPlugins
Definition: plugin.php:24
+ Here is the call graph for this function:

◆ getPluginSlots()

ilArtifactComponentRepository::getPluginSlots ( )

Implements ilComponentRepository.

Definition at line 213 of file class.ilArtifactComponentRepository.php.

References $id.

Referenced by ilArtifactComponentRepositoryTest\testNoPluginSlot().

213  : Iterator
214  {
215  foreach ($this->pluginslot_by_id as $id => $slot) {
216  yield $id => $slot;
217  }
218  }
$id
plugin.php for ilComponentBuildPluginInfoObjectiveTest::testAddPlugins
Definition: plugin.php:24
+ Here is the caller graph for this function:

◆ hasActivatedPlugin()

ilArtifactComponentRepository::hasActivatedPlugin ( string  $id)

Check if a plugin exists and is activated.

Implements ilComponentRepository.

Definition at line 326 of file class.ilArtifactComponentRepository.php.

References getPluginById(), and hasPluginId().

326  : bool
327  {
328  return ($this->hasPluginId($id) && $this->getPluginById($id)->isActivated());
329  }
hasPluginId(string $id)
Check if a plugin exists.
$id
plugin.php for ilComponentBuildPluginInfoObjectiveTest::testAddPlugins
Definition: plugin.php:24
+ Here is the call graph for this function:

◆ hasComponent()

ilArtifactComponentRepository::hasComponent ( string  $type,
string  $name 
)

Implements ilComponentRepository.

Definition at line 144 of file class.ilArtifactComponentRepository.php.

References ilComponentInfo\TYPE_MODULES, ilComponentInfo\TYPE_SERVICES, and ilComponentInfo\TYPES.

Referenced by buildDatabase(), and getComponentByTypeAndName().

144  : bool
145  {
146  $types = ilComponentInfo::TYPES;
149  if (!in_array($type, $types)) {
150  throw new \InvalidArgumentException(
151  "Unknown component type $type."
152  );
153  }
154  return isset($this->component_id_by_type_and_name[$type][$name]);
155  }
+ Here is the caller graph for this function:

◆ hasComponentId()

ilArtifactComponentRepository::hasComponentId ( string  $id)

Implements ilComponentRepository.

Definition at line 160 of file class.ilArtifactComponentRepository.php.

Referenced by getComponentById().

160  : bool
161  {
162  return isset($this->components[$id]);
163  }
$id
plugin.php for ilComponentBuildPluginInfoObjectiveTest::testAddPlugins
Definition: plugin.php:24
This file is part of ILIAS, a powerful learning management system published by ILIAS open source e-Le...
+ Here is the caller graph for this function:

◆ hasPluginId()

ilArtifactComponentRepository::hasPluginId ( string  $id)

Check if a plugin exists.

Implements ilComponentRepository.

Definition at line 236 of file class.ilArtifactComponentRepository.php.

Referenced by getPluginById(), hasActivatedPlugin(), removeStateInformationOf(), and setActivation().

236  : bool
237  {
238  return isset($this->plugin_by_id[$id]);
239  }
$id
plugin.php for ilComponentBuildPluginInfoObjectiveTest::testAddPlugins
Definition: plugin.php:24
+ Here is the caller graph for this function:

◆ hasPluginSlotId()

ilArtifactComponentRepository::hasPluginSlotId ( string  $id)

Implements ilComponentRepository.

Definition at line 205 of file class.ilArtifactComponentRepository.php.

Referenced by getPluginSlotById().

205  : bool
206  {
207  return isset($this->pluginslot_by_id[$id]);
208  }
$id
plugin.php for ilComponentBuildPluginInfoObjectiveTest::testAddPlugins
Definition: plugin.php:24
+ Here is the caller graph for this function:

◆ readComponentData()

ilArtifactComponentRepository::readComponentData ( )
protected

Definition at line 131 of file class.ilArtifactComponentRepository.php.

Referenced by buildDatabase().

131  : array
132  {
133  return require ilComponentBuildComponentInfoObjective::PATH();
134  }
+ Here is the caller graph for this function:

◆ readPluginData()

ilArtifactComponentRepository::readPluginData ( )
protected

Definition at line 136 of file class.ilArtifactComponentRepository.php.

Referenced by buildDatabase().

136  : array
137  {
138  return require ilComponentBuildPluginInfoObjective::PATH();
139  }
+ Here is the caller graph for this function:

◆ removeStateInformationOf()

ilArtifactComponentRepository::removeStateInformationOf ( string  $plugin_id)

Implements ilComponentRepositoryWrite.

Definition at line 315 of file class.ilArtifactComponentRepository.php.

References buildDatabase(), and hasPluginId().

Referenced by ilArtifactComponentRepositoryTest\testRemoveStateInformationOfCallsStateDB(), and ilArtifactComponentRepositoryTest\testRemoveStateInformationOfTriggersRebuild().

315  : void
316  {
317  if (!$this->hasPluginId($plugin_id)) {
318  throw new \InvalidArgumentException(
319  "Unknown plugin $plugin_id."
320  );
321  }
322  $this->plugin_state_db->remove($plugin_id);
323  $this->buildDatabase();
324  }
hasPluginId(string $id)
Check if a plugin exists.
+ Here is the call graph for this function:
+ Here is the caller graph for this function:

◆ setActivation()

ilArtifactComponentRepository::setActivation ( string  $plugin_id,
bool  $activated 
)

Implements ilComponentRepositoryWrite.

Definition at line 304 of file class.ilArtifactComponentRepository.php.

References buildDatabase(), and hasPluginId().

Referenced by ilArtifactComponentRepositoryTest\testSetActivationCallsStateDB(), and ilArtifactComponentRepositoryTest\testSetActivationTriggersRebuild().

304  : void
305  {
306  if (!$this->hasPluginId($plugin_id)) {
307  throw new \InvalidArgumentException(
308  "Unknown plugin $plugin_id."
309  );
310  }
311  $this->plugin_state_db->setActivation($plugin_id, $activated);
312  $this->buildDatabase();
313  }
hasPluginId(string $id)
Check if a plugin exists.
+ Here is the call graph for this function:
+ Here is the caller graph for this function:

◆ setCurrentPluginVersion()

ilArtifactComponentRepository::setCurrentPluginVersion ( string  $plugin_id,
Data\Version  $version,
int  $db_version 
)

Definition at line 287 of file class.ilArtifactComponentRepository.php.

References XapiProxy\$plugin, buildDatabase(), and getPluginById().

Referenced by ilArtifactComponentRepositoryTest\testSetCurrentPluginVersionCallsStateDB(), and ilArtifactComponentRepositoryTest\testSetCurrentPluginVersionCallsStateDBTriggersRebuild().

287  : void
288  {
289  $plugin = $this->getPluginById($plugin_id);
290  if ($plugin->getCurrentVersion() !== null && $plugin->getCurrentVersion()->isGreaterThan($version)) {
291  throw new \RuntimeException(
292  "Cannot downgrade plugins version from {$plugin->getCurrentVersion()} to $version"
293  );
294  }
295  if ($plugin->getCurrentDBVersion() !== null && $plugin->getCurrentDBVersion() > $db_version) {
296  throw new \RuntimeException(
297  "Cannot downgrade plugins db version from {$plugin->getCurrentDBVersion()} to $db_version"
298  );
299  }
300  $this->plugin_state_db->setCurrentPluginVersion($plugin_id, $version, $db_version);
301  $this->buildDatabase();
302  }
$version
Definition: plugin.php:25
+ Here is the call graph for this function:
+ Here is the caller graph for this function:

Field Documentation

◆ $component_id_by_type_and_name

array ilArtifactComponentRepository::$component_id_by_type_and_name
protected

Definition at line 33 of file class.ilArtifactComponentRepository.php.

◆ $components

array ilArtifactComponentRepository::$components
protected

Definition at line 32 of file class.ilArtifactComponentRepository.php.

◆ $data_factory

Data Factory ilArtifactComponentRepository::$data_factory
protected

Definition at line 28 of file class.ilArtifactComponentRepository.php.

Referenced by __construct().

◆ $ilias_version

Data Version ilArtifactComponentRepository::$ilias_version
protected

Definition at line 30 of file class.ilArtifactComponentRepository.php.

Referenced by __construct().

◆ $plugin_by_id

array ilArtifactComponentRepository::$plugin_by_id
protected

Definition at line 35 of file class.ilArtifactComponentRepository.php.

◆ $plugin_by_name

array ilArtifactComponentRepository::$plugin_by_name
protected

Definition at line 36 of file class.ilArtifactComponentRepository.php.

◆ $plugin_state_db

ilPluginStateDB ilArtifactComponentRepository::$plugin_state_db
protected

Definition at line 29 of file class.ilArtifactComponentRepository.php.

Referenced by __construct().

◆ $pluginslot_by_id

array ilArtifactComponentRepository::$pluginslot_by_id
protected

Definition at line 34 of file class.ilArtifactComponentRepository.php.


The documentation for this class was generated from the following file: