ILIAS  release_10 Revision v10.1-43-ga1241a92c2f
ilBuddySystemBaseStateTestCase Class Reference

Class ilBuddySystemBaseStateTest. More...

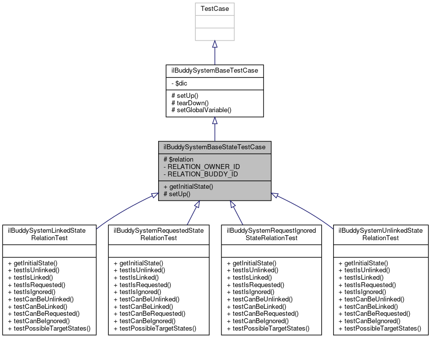
+ Inheritance diagram for ilBuddySystemBaseStateTestCase:
+ Collaboration diagram for ilBuddySystemBaseStateTestCase:

Public Member Functions

 getInitialState ()
 

Protected Member Functions

 setUp ()
 
- Protected Member Functions inherited from ilBuddySystemBaseTestCase
 setUp ()
 
 tearDown ()
 
 setGlobalVariable (string $name, $value)
 

Protected Attributes

ilBuddySystemRelation $relation
 

Private Attributes

const RELATION_OWNER_ID = -1
 
const RELATION_BUDDY_ID = -2
 

Detailed Description

Class ilBuddySystemBaseStateTest.

Author
Michael Jansen mjans.nosp@m.en@d.nosp@m.ataba.nosp@m.y.de

Definition at line 25 of file ilBuddySystemBaseStateTestCase.php.

Member Function Documentation

◆ getInitialState()

ilBuddySystemBaseStateTestCase::getInitialState ( )
abstract

Referenced by setUp().

+ Here is the caller graph for this function:

◆ setUp()

ilBuddySystemBaseStateTestCase::setUp ( )
protected

Definition at line 32 of file ilBuddySystemBaseStateTestCase.php.

References getInitialState().

32  : void
33  {
34  parent::setUp();
35 
36  $this->relation = new ilBuddySystemRelation(
37  $this->getInitialState(),
38  self::RELATION_OWNER_ID,
39  self::RELATION_BUDDY_ID,
40  false,
41  time()
42  );
43  }
+ Here is the call graph for this function:

Field Documentation

◆ $relation

ilBuddySystemRelation ilBuddySystemBaseStateTestCase::$relation
protected

Definition at line 30 of file ilBuddySystemBaseStateTestCase.php.

◆ RELATION_BUDDY_ID

const ilBuddySystemBaseStateTestCase::RELATION_BUDDY_ID = -2
private

Definition at line 28 of file ilBuddySystemBaseStateTestCase.php.

◆ RELATION_OWNER_ID

const ilBuddySystemBaseStateTestCase::RELATION_OWNER_ID = -1
private

Definition at line 27 of file ilBuddySystemBaseStateTestCase.php.


The documentation for this class was generated from the following file: