ILIAS  release_4-4 Revision
ilKVPWizardInputGUI Class Reference

This class represents a key value pair wizard property in a property form. More...

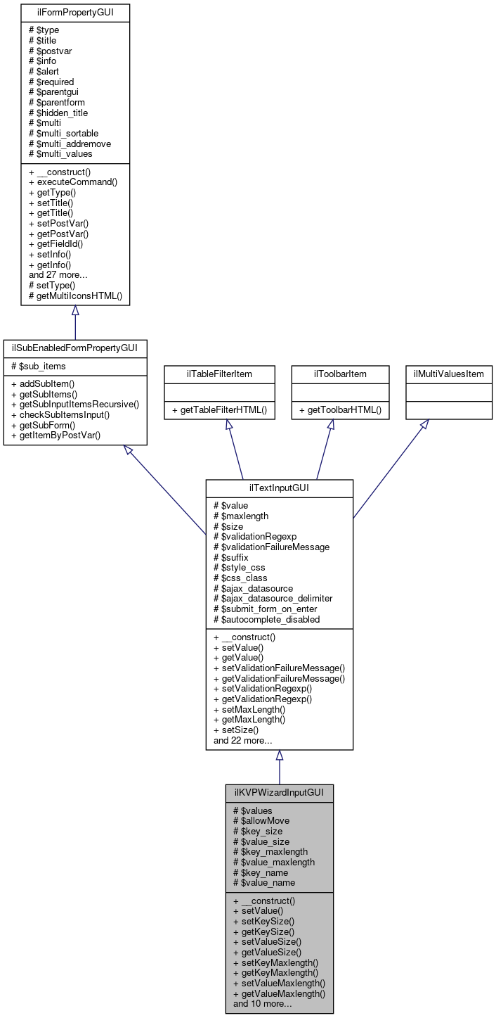
+ Inheritance diagram for ilKVPWizardInputGUI:
+ Collaboration diagram for ilKVPWizardInputGUI:

Public Member Functions

 __construct ($a_title="", $a_postvar="")
 Constructor. More...
 
 setValue ($a_value)
 Set Value. More...
 
 setKeySize ($a_size)
 Set key size. More...
 
 getKeySize ()
 Get key size. More...
 
 setValueSize ($a_size)
 Set value size. More...
 
 getValueSize ()
 Get value size. More...
 
 setKeyMaxlength ($a_maxlength)
 Set key maxlength. More...
 
 getKeyMaxlength ()
 Get key maxlength. More...
 
 setValueMaxlength ($a_maxlength)
 Set value maxlength. More...
 
 getValueMaxlength ()
 Get value maxlength. More...
 
 setValueName ($a_name)
 Set value name. More...
 
 getValueName ()
 Get value name. More...
 
 setKeyName ($a_name)
 Set key name. More...
 
 getKeyName ()
 Get key name. More...
 
 setValues ($a_values)
 Set Values. More...
 
 getValues ()
 Get Values. More...
 
 setAllowMove ($a_allow_move)
 Set allow move. More...
 
 getAllowMove ()
 Get allow move. More...
 
 checkInput ()
 Check input, strip slashes etc. More...
 
 insert (&$a_tpl)
 Insert property html. More...
 
- Public Member Functions inherited from ilTextInputGUI
 __construct ($a_title="", $a_postvar="")
 Constructor. More...
 
 setValue ($a_value)
 Set Value. More...
 
 getValue ()
 Get Value. More...
 
 setValidationFailureMessage ($a_msg)
 Set message string for validation failure. More...
 
 getValidationFailureMessage ()
 
 setValidationRegexp ($a_value)
 Set validation regexp. More...
 
 getValidationRegexp ()
 Get validation regexp. More...
 
 setMaxLength ($a_maxlength)
 Set Max Length. More...
 
 getMaxLength ()
 Get Max Length. More...
 
 setSize ($a_size)
 Set Size. More...
 
 setInlineStyle ($a_style)
 Set inline style. More...
 
 getInlineStyle ()
 Get inline style. More...
 
 setCssClass ($a_class)
 
 getCssClass ()
 
 setValueByArray ($a_values)
 Set value by array. More...
 
 getSize ()
 Get Size. More...
 
 setSuffix ($a_value)
 Set suffix. More...
 
 getSuffix ()
 Get suffix. More...
 
 setInputType ($a_type)
 set input type More...
 
 getInputType ()
 get input type More...
 
 setSubmitFormOnEnter ($a_val)
 Set submit form on enter. More...
 
 getSubmitFormOnEnter ()
 Get submit form on enter. More...
 
 checkInput ()
 Check input, strip slashes etc. More...
 
 getDataSource ()
 get datasource link for js autocomplete More...
 
 setDataSource ($href, $a_delimiter=null)
 set datasource link for js autocomplete More...
 
 setMultiValues (array $a_values)
 
 render ($a_mode="")
 Render item. More...
 
 insert (&$a_tpl)
 Insert property html. More...
 
 getTableFilterHTML ()
 Get HTML for table filter. More...
 
 getToolbarHTML ()
 Get HTML for toolbar. More...
 
 setDisableHtmlAutoComplete ($autocomplete)
 
 isHtmlAutoCompleteDisabled ()
 
- Public Member Functions inherited from ilSubEnabledFormPropertyGUI
 addSubItem ($a_item)
 Add Subitem. More...
 
 getSubItems ()
 Get Subitems. More...
 
 getSubInputItemsRecursive ()
 returns a flat array of possibly existing subitems recursively More...
 
 checkSubItemsInput ()
 Check SubItems. More...
 
 getSubForm ()
 Get sub form html. More...
 
 getItemByPostVar ($a_post_var)
 Get item by post var. More...
 
- Public Member Functions inherited from ilFormPropertyGUI
 __construct ($a_title="", $a_postvar="")
 Constructor. More...
 
executeCommand ()
 Execute command. More...
 
 getType ()
 Get Type. More...
 
 setTitle ($a_title)
 Set Title. More...
 
 getTitle ()
 Get Title. More...
 
 setPostVar ($a_postvar)
 Set Post Variable. More...
 
 getPostVar ()
 Get Post Variable. More...
 
 getFieldId ()
 Get Post Variable. More...
 
 setInfo ($a_info)
 Set Information Text. More...
 
 getInfo ()
 Get Information Text. More...
 
 setAlert ($a_alert)
 Set Alert Text. More...
 
 getAlert ()
 Get Alert Text. More...
 
 setRequired ($a_required)
 Set Required. More...
 
 getRequired ()
 Get Required. More...
 
 setDisabled ($a_disabled)
 Set Disabled. More...
 
 getDisabled ()
 Get Disabled. More...
 
 checkInput ()
 Check input, strip slashes etc. More...
 
 setParentForm ($a_parentform)
 Set Parent Form. More...
 
 getParentForm ()
 Get Parent Form. More...
 
 setParent ($a_val)
 Set Parent GUI object. More...
 
 getParent ()
 Get Parent GUI object. More...
 
 getSubForm ()
 Get sub form html. More...
 
 hideSubForm ()
 Sub form hidden on init? More...
 
 setHiddenTitle ($a_val)
 Set hidden title (for screenreaders) More...
 
 getHiddenTitle ()
 Get hidden title. More...
 
 getItemByPostVar ($a_post_var)
 Get item by post var. More...
 
 serializeData ()
 serialize data More...
 
 unserializeData ($a_data)
 unserialize data More...
 
 writeToSession ()
 Write to session. More...
 
 clearFromSession ()
 Clear session value. More...
 
 readFromSession ()
 Read from session. More...
 
 getHiddenTag ($a_post_var, $a_value)
 Get hidden tag (used for disabled properties) More...
 
 setMulti ($a_multi, $a_sortable=false, $a_addremove=true)
 Set Multi. More...
 
 getMulti ()
 Get Multi. More...
 
 setMultiValues (array $a_values)
 Set multi values. More...
 
 getMultiValues ()
 Get multi values. More...
 
 getContentOutsideFormTag ()
 Get content that has to reside outside of the parent form tag, e.g. More...
 

Protected Attributes

 $values = array()
 
 $allowMove = false
 
 $key_size = 20
 
 $value_size = 20
 
 $key_maxlength = 255
 
 $value_maxlength = 255
 
 $key_name = ""
 
 $value_name = ""
 
- Protected Attributes inherited from ilTextInputGUI
 $value
 
 $maxlength = 200
 
 $size = 40
 
 $validationRegexp
 
 $validationFailureMessage = ''
 
 $suffix
 
 $style_css
 
 $css_class
 
 $ajax_datasource
 
 $ajax_datasource_delimiter
 
 $submit_form_on_enter = false
 
 $autocomplete_disabled = false
 
- Protected Attributes inherited from ilSubEnabledFormPropertyGUI
 $sub_items = array()
 
- Protected Attributes inherited from ilFormPropertyGUI
 $type
 
 $title
 
 $postvar
 
 $info
 
 $alert
 
 $required = false
 
 $parentgui
 
 $parentform
 
 $hidden_title = ""
 
 $multi = false
 
 $multi_sortable = false
 
 $multi_addremove = true
 
 $multi_values
 

Additional Inherited Members

- Protected Member Functions inherited from ilFormPropertyGUI
 setType ($a_type)
 Set Type. More...
 
 getMultiIconsHTML ()
 Get HTML for multiple value icons. More...
 

Detailed Description

This class represents a key value pair wizard property in a property form.

Author
Helmut Schottmüller ilias.nosp@m.@aur.nosp@m.ealis.nosp@m..de
Version
$Id$

Definition at line 11 of file class.ilKVPWizardInputGUI.php.

Constructor & Destructor Documentation

◆ __construct()

ilKVPWizardInputGUI::__construct (   $a_title = "",
  $a_postvar = "" 
)

Constructor.

Parameters
string$a_titleTitle
string$a_postvarPost Variable

Definition at line 28 of file class.ilKVPWizardInputGUI.php.

29  {
30  parent::__construct($a_title, $a_postvar);
31  }

Member Function Documentation

◆ checkInput()

ilKVPWizardInputGUI::checkInput ( )

Check input, strip slashes etc.

set alert, if input is not ok.

Returns
boolean Input ok, true/false

Definition at line 218 of file class.ilKVPWizardInputGUI.php.

References $_POST, $lng, ilSubEnabledFormPropertyGUI\checkSubItemsInput(), ilFormPropertyGUI\getPostVar(), ilFormPropertyGUI\getRequired(), ilFormPropertyGUI\setAlert(), and ilUtil\stripSlashesRecursive().

219  {
220  global $lng;
221 
222  if (is_array($_POST[$this->getPostVar()])) $_POST[$this->getPostVar()] = ilUtil::stripSlashesRecursive($_POST[$this->getPostVar()]);
223  $foundvalues = $_POST[$this->getPostVar()];
224  if (is_array($foundvalues))
225  {
226  // check answers
227  if (is_array($foundvalues['key']) && is_array($foundvalues['value']))
228  {
229  foreach ($foundvalues['key'] as $val)
230  {
231  if ($this->getRequired() && (strlen($val)) == 0)
232  {
233  $this->setAlert($lng->txt("msg_input_is_required"));
234  return FALSE;
235  }
236  }
237  foreach ($foundvalues['value'] as $val)
238  {
239  if ($this->getRequired() && (strlen($val)) == 0)
240  {
241  $this->setAlert($lng->txt("msg_input_is_required"));
242  return FALSE;
243  }
244  }
245  }
246  else
247  {
248  if ($this->getRequired())
249  {
250  $this->setAlert($lng->txt("msg_input_is_required"));
251  return FALSE;
252  }
253  }
254  }
255  else
256  {
257  if ($this->getRequired())
258  {
259  $this->setAlert($lng->txt("msg_input_is_required"));
260  return FALSE;
261  }
262  }
263  return $this->checkSubItemsInput();
264  }
$_POST['username']
Definition: cron.php:12
getPostVar()
Get Post Variable.
setAlert($a_alert)
Set Alert Text.
static stripSlashesRecursive($a_data, $a_strip_html=true, $a_allow="")
Strip slashes from array and sub-arrays.
global $lng
Definition: privfeed.php:40
+ Here is the call graph for this function:

◆ getAllowMove()

ilKVPWizardInputGUI::getAllowMove ( )

Get allow move.

Returns
boolean Allow move

Definition at line 208 of file class.ilKVPWizardInputGUI.php.

References $allowMove.

Referenced by insert().

209  {
210  return $this->allowMove;
211  }
+ Here is the caller graph for this function:

◆ getKeyMaxlength()

ilKVPWizardInputGUI::getKeyMaxlength ( )

Get key maxlength.

Returns
integer Key maxlength

Definition at line 108 of file class.ilKVPWizardInputGUI.php.

References $key_maxlength.

Referenced by insert().

109  {
110  return $this->key_maxlength;
111  }
+ Here is the caller graph for this function:

◆ getKeyName()

ilKVPWizardInputGUI::getKeyName ( )

Get key name.

Returns
string value name

Definition at line 168 of file class.ilKVPWizardInputGUI.php.

References $key_name.

Referenced by insert().

169  {
170  return $this->key_name;
171  }
+ Here is the caller graph for this function:

◆ getKeySize()

ilKVPWizardInputGUI::getKeySize ( )

Get key size.

Returns
integer Key size

Definition at line 68 of file class.ilKVPWizardInputGUI.php.

References $key_size.

Referenced by insert().

+ Here is the caller graph for this function:

◆ getValueMaxlength()

ilKVPWizardInputGUI::getValueMaxlength ( )

Get value maxlength.

Returns
integer value maxlength

Definition at line 128 of file class.ilKVPWizardInputGUI.php.

References $value_maxlength.

Referenced by insert().

129  {
130  return $this->value_maxlength;
131  }
+ Here is the caller graph for this function:

◆ getValueName()

ilKVPWizardInputGUI::getValueName ( )

Get value name.

Returns
string value name

Definition at line 148 of file class.ilKVPWizardInputGUI.php.

References $value_name.

Referenced by insert().

149  {
150  return $this->value_name;
151  }
+ Here is the caller graph for this function:

◆ getValues()

ilKVPWizardInputGUI::getValues ( )

Get Values.

Returns
array Values

Definition at line 188 of file class.ilKVPWizardInputGUI.php.

References $values.

189  {
190  return $this->values;
191  }

◆ getValueSize()

ilKVPWizardInputGUI::getValueSize ( )

Get value size.

Returns
integer value size

Definition at line 88 of file class.ilKVPWizardInputGUI.php.

References $value_size.

Referenced by insert().

+ Here is the caller graph for this function:

◆ insert()

ilKVPWizardInputGUI::insert ( $a_tpl)

Insert property html.

Returns
int Size

Definition at line 271 of file class.ilKVPWizardInputGUI.php.

References $lng, $tpl, ilTextInputGUI\$value, getAllowMove(), ilFormPropertyGUI\getFieldId(), ilUtil\getImagePath(), getKeyMaxlength(), getKeyName(), getKeySize(), ilFormPropertyGUI\getPostVar(), getValueMaxlength(), getValueName(), getValueSize(), ilYuiUtil\initDomEvent(), and ilUtil\prepareFormOutput().

272  {
273  global $lng;
274 
275  $tpl = new ilTemplate("tpl.prop_kvpwizardinput.html", true, true, "Modules/TestQuestionPool");
276  $i = 0;
277  foreach ($this->values as $value)
278  {
279  if (is_array($value))
280  {
281  $tpl->setCurrentBlock("prop_key_propval");
282  $tpl->setVariable("PROPERTY_VALUE", ilUtil::prepareFormOutput($value[0]));
283  $tpl->parseCurrentBlock();
284  $tpl->setCurrentBlock("prop_value_propval");
285  $tpl->setVariable("PROPERTY_VALUE", ilUtil::prepareFormOutput($value[1]));
286  $tpl->parseCurrentBlock();
287  }
288  if ($this->getAllowMove())
289  {
290  $tpl->setCurrentBlock("move");
291  $tpl->setVariable("CMD_UP", "cmd[up" . $this->getFieldId() . "][$i]");
292  $tpl->setVariable("CMD_DOWN", "cmd[down" . $this->getFieldId() . "][$i]");
293  $tpl->setVariable("ID", $this->getPostVar() . "[$i]");
294  $tpl->setVariable("UP_BUTTON", ilUtil::getImagePath('a_up.png'));
295  $tpl->setVariable("DOWN_BUTTON", ilUtil::getImagePath('a_down.png'));
296  $tpl->parseCurrentBlock();
297  }
298 
299  $tpl->setCurrentBlock("row");
300  $class = ($i % 2 == 0) ? "even" : "odd";
301  if ($i == 0) $class .= " first";
302  if ($i == count($this->values)-1) $class .= " last";
303  $tpl->setVariable("ROW_CLASS", $class);
304  $tpl->setVariable("ROW_NUMBER", $i);
305 
306  $tpl->setVariable("KEY_SIZE", $this->getKeySize());
307  $tpl->setVariable("KEY_ID", $this->getPostVar() . "[key][$i]");
308  $tpl->setVariable("KEY_MAXLENGTH", $this->getKeyMaxlength());
309 
310  $tpl->setVariable("VALUE_SIZE", $this->getValueSize());
311  $tpl->setVariable("VALUE_ID", $this->getPostVar() . "[value][$i]");
312  $tpl->setVariable("VALUE_MAXLENGTH", $this->getValueMaxlength());
313 
314  $tpl->setVariable("ID", $this->getPostVar() . "[$i]");
315  $tpl->setVariable("CMD_ADD", "cmd[add" . $this->getFieldId() . "][$i]");
316  $tpl->setVariable("CMD_REMOVE", "cmd[remove" . $this->getFieldId() . "][$i]");
317  $tpl->setVariable("ADD_BUTTON", ilUtil::getImagePath('edit_add.png'));
318  $tpl->setVariable("REMOVE_BUTTON", ilUtil::getImagePath('edit_remove.png'));
319 
320  $tpl->setVariable("POST_VAR", $this->getPostVar());
321 
322  $tpl->parseCurrentBlock();
323 
324  $i++;
325  }
326  $tpl->setVariable("ELEMENT_ID", $this->getPostVar());
327  $tpl->setVariable("KEY_TEXT", $this->getKeyName());
328  $tpl->setVariable("VALUE_TEXT", $this->getValueName());
329 
330  $a_tpl->setCurrentBlock("prop_generic");
331  $a_tpl->setVariable("PROP_GENERIC", $tpl->get());
332  $a_tpl->parseCurrentBlock();
333 
334  global $tpl;
335  include_once "./Services/YUI/classes/class.ilYuiUtil.php";
337  $tpl->addJavascript("./Modules/TestQuestionPool/templates/default/kvpwizard.js");
338  }
static prepareFormOutput($a_str, $a_strip=false)
prepares string output for html forms public
getKeyMaxlength()
Get key maxlength.
getPostVar()
Get Post Variable.
static getImagePath($img, $module_path="", $mode="output", $offline=false)
get image path (for images located in a template directory)
getFieldId()
Get Post Variable.
special template class to simplify handling of ITX/PEAR
static initDomEvent()
Init YUI DomEvent.
getValueMaxlength()
Get value maxlength.
if(isset($_FILES['img_file']['size']) && $_FILES['img_file']['size'] > 0) $tpl
global $lng
Definition: privfeed.php:40
+ Here is the call graph for this function:

◆ setAllowMove()

ilKVPWizardInputGUI::setAllowMove (   $a_allow_move)

Set allow move.

Parameters
boolean$a_allow_moveAllow move

Definition at line 198 of file class.ilKVPWizardInputGUI.php.

199  {
200  $this->allowMove = $a_allow_move;
201  }

◆ setKeyMaxlength()

ilKVPWizardInputGUI::setKeyMaxlength (   $a_maxlength)

Set key maxlength.

Parameters
integer$a_sizeKey maxlength

Definition at line 98 of file class.ilKVPWizardInputGUI.php.

99  {
100  $this->key_maxlength = $a_maxlength;
101  }

◆ setKeyName()

ilKVPWizardInputGUI::setKeyName (   $a_name)

Set key name.

Parameters
string$a_namevalue name

Definition at line 158 of file class.ilKVPWizardInputGUI.php.

159  {
160  $this->key_name = $a_name;
161  }

◆ setKeySize()

ilKVPWizardInputGUI::setKeySize (   $a_size)

Set key size.

Parameters
integer$a_sizeKey size

Definition at line 58 of file class.ilKVPWizardInputGUI.php.

59  {
60  $this->key_size = $a_size;
61  }

◆ setValue()

ilKVPWizardInputGUI::setValue (   $a_value)

Set Value.

Parameters
string$a_valueValue

Definition at line 38 of file class.ilKVPWizardInputGUI.php.

39  {
40  $this->values = array();
41  if (is_array($a_value))
42  {
43  if (is_array($a_value['key']))
44  {
45  foreach ($a_value['key'] as $idx => $key)
46  {
47  array_push($this->values, array($key, $a_value['value'][$idx]));
48  }
49  }
50  }
51  }

◆ setValueMaxlength()

ilKVPWizardInputGUI::setValueMaxlength (   $a_maxlength)

Set value maxlength.

Parameters
integer$a_sizevalue maxlength

Definition at line 118 of file class.ilKVPWizardInputGUI.php.

119  {
120  $this->value_maxlength = $a_maxlength;
121  }

◆ setValueName()

ilKVPWizardInputGUI::setValueName (   $a_name)

Set value name.

Parameters
string$a_namevalue name

Definition at line 138 of file class.ilKVPWizardInputGUI.php.

139  {
140  $this->value_name = $a_name;
141  }

◆ setValues()

ilKVPWizardInputGUI::setValues (   $a_values)

Set Values.

Parameters
array$a_valueValue

Definition at line 178 of file class.ilKVPWizardInputGUI.php.

179  {
180  $this->values = $a_values;
181  }

◆ setValueSize()

ilKVPWizardInputGUI::setValueSize (   $a_size)

Set value size.

Parameters
integer$a_sizevalue size

Definition at line 78 of file class.ilKVPWizardInputGUI.php.

79  {
80  $this->value_size = $a_size;
81  }

Field Documentation

◆ $allowMove

ilKVPWizardInputGUI::$allowMove = false
protected

Definition at line 14 of file class.ilKVPWizardInputGUI.php.

Referenced by getAllowMove().

◆ $key_maxlength

ilKVPWizardInputGUI::$key_maxlength = 255
protected

Definition at line 17 of file class.ilKVPWizardInputGUI.php.

Referenced by getKeyMaxlength().

◆ $key_name

ilKVPWizardInputGUI::$key_name = ""
protected

Definition at line 19 of file class.ilKVPWizardInputGUI.php.

Referenced by getKeyName().

◆ $key_size

ilKVPWizardInputGUI::$key_size = 20
protected

Definition at line 15 of file class.ilKVPWizardInputGUI.php.

Referenced by getKeySize().

◆ $value_maxlength

ilKVPWizardInputGUI::$value_maxlength = 255
protected

Definition at line 18 of file class.ilKVPWizardInputGUI.php.

Referenced by getValueMaxlength().

◆ $value_name

ilKVPWizardInputGUI::$value_name = ""
protected

Definition at line 20 of file class.ilKVPWizardInputGUI.php.

Referenced by getValueName().

◆ $value_size

ilKVPWizardInputGUI::$value_size = 20
protected

Definition at line 16 of file class.ilKVPWizardInputGUI.php.

Referenced by getValueSize().

◆ $values

ilKVPWizardInputGUI::$values = array()
protected

Definition at line 13 of file class.ilKVPWizardInputGUI.php.

Referenced by getValues().


The documentation for this class was generated from the following file: