ILIAS  release_10 Revision v10.1-43-ga1241a92c2f
ilCategoryWizardInputGUI Class Reference

This file is part of ILIAS, a powerful learning management system published by ILIAS open source e-Learning e.V. More...

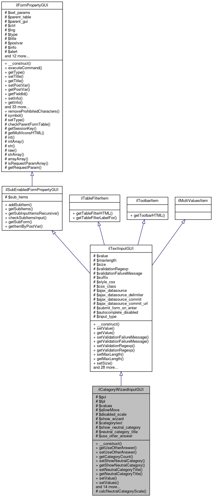
+ Inheritance diagram for ilCategoryWizardInputGUI:
+ Collaboration diagram for ilCategoryWizardInputGUI:

Public Member Functions

 __construct (string $a_title="", string $a_postvar="")
 
 getUseOtherAnswer ()
 
 setUseOtherAnswer (bool $a_value)
 
 getCategoryCount ()
 
 setShowNeutralCategory (bool $a_value)
 
 getShowNeutralCategory ()
 
 setNeutralCategoryTitle (string $a_title)
 
 getNeutralCategoryTitle ()
 
 setValue ($a_value)
 
 setValues (SurveyCategories $a_values)
 
 getValues ()
 
 setAllowMove (bool $a_allow_move)
 
 getAllowMove ()
 
 setShowWizard (bool $a_value)
 
 getShowWizard ()
 
 setCategoryText (string $a_text)
 
 getCategoryText ()
 
 getDisabledScale ()
 
 setDisabledScale (bool $a_value)
 
 checkInput ()
 
 getInput ()
 
 getNeutralScaleInput ()
 
 getNeutralInput ()
 
 insert (ilTemplate $a_tpl)
 
- Public Member Functions inherited from ilTextInputGUI
 __construct (string $a_title="", string $a_postvar="")
 
 setValue ($a_value)
 
 getValue ()
 
 setValidationFailureMessage (string $a_msg)
 
 getValidationFailureMessage ()
 
 setValidationRegexp (string $a_value)
 
 getValidationRegexp ()
 
 setMaxLength (?int $a_maxlength)
 
 getMaxLength ()
 
 setSize (int $a_size)
 
 setInlineStyle (string $a_style)
 
 getInlineStyle ()
 
 setCssClass (string $a_class)
 
 getCssClass ()
 
 setValueByArray (array $a_values)
 
 getSize ()
 
 setSuffix (string $a_value)
 
 getSuffix ()
 
 setInputType (string $a_type)
 set input type More...
 
 getInputType ()
 
 setSubmitFormOnEnter (bool $a_val)
 
 getSubmitFormOnEnter ()
 
 checkInput ()
 
 getInput ()
 
 getDataSource ()
 
 setDataSource (string $href, string $a_delimiter=null)
 
 setDataSourceSubmitOnSelection (bool $a_stat)
 
 getDataSourceSubmitOnSelection ()
 
 setDataSourceSubmitUrl (string $a_url)
 
 getDataSourceSubmitUrl ()
 
 setMultiValues (array $a_values)
 
 render (string $a_mode="")
 
 insert (ilTemplate $a_tpl)
 
 getTableFilterHTML ()
 Get input item HTML to be inserted into table filters. More...
 
 getToolbarHTML ()
 Get input item HTML to be inserted into ilToolbarGUI. More...
 
 setDisableHtmlAutoComplete (bool $autocomplete)
 
 isHtmlAutoCompleteDisabled ()
 
 getPostValueForComparison ()
 
- Public Member Functions inherited from ilSubEnabledFormPropertyGUI
 addSubItem (ilFormPropertyGUI $a_item)
 
 getSubItems ()
 
 getSubInputItemsRecursive ()
 returns a flat array of possibly existing subitems recursively More...
 
 checkSubItemsInput ()
 Check SubItems. More...
 
 getSubForm ()
 
 getItemByPostVar (string $a_post_var)
 
- Public Member Functions inherited from ilFormPropertyGUI
 __construct (string $a_title="", string $a_postvar="")
 
 executeCommand ()
 
 getType ()
 
 setTitle (string $a_title)
 
 getTitle ()
 
 setPostVar (string $a_postvar)
 
 getPostVar ()
 
 getFieldId ()
 
 setInfo (string $a_info)
 
 getInfo ()
 
 setAlert (string $a_alert)
 
 getAlert ()
 
 setRequired (bool $a_required)
 
 getRequired ()
 
 setDisabled (bool $a_disabled)
 
 getDisabled ()
 
 checkInput ()
 Check input, strip slashes etc. More...
 
 setParentForm (ilPropertyFormGUI $a_parentform)
 
 getParentForm ()
 
 setParent (ilFormPropertyGUI $a_val)
 
 getParent ()
 
 getSubForm ()
 
 hideSubForm ()
 
 setHiddenTitle (string $a_val)
 
 getHiddenTitle ()
 
 getItemByPostVar (string $a_post_var)
 Get item by post var. More...
 
 serializeData ()
 
 unserializeData (string $a_data)
 
 setParentTable ($a_val)
 Set parent table. More...
 
 getParentTable ()
 Get parent table. More...
 
 writeToSession ()
 
 clearFromSession ()
 
 readFromSession ()
 
 getHiddenTag (string $a_post_var, string $a_value)
 
 setMulti (bool $a_multi, bool $a_sortable=false, bool $a_addremove=true)
 
 getMulti ()
 
 setMultiValues (array $a_values)
 
 getMultiValues ()
 
 getContentOutsideFormTag ()
 Get content that has to reside outside of the parent form tag, e.g. More...
 
 stripSlashesAddSpaceFallback (string $a_str)
 Strip slashes with add space fallback, see https://www.ilias.de/mantis/view.php?id=19727. More...
 
 getTableFilterLabelFor ()
 Get label "for" attribute value for filter. More...
 
 getFormLabelFor ()
 Get label "for" attribute value for form. More...
 
 setRequestParam (string $key, $val)
 This writes the request (aka post) values. More...
 
- Public Member Functions inherited from ilTableFilterItem
 getTableFilterLabelFor ()
 Get label "for" attribute value. More...
 

Protected Member Functions

 calcNeutralCategoryScale ()
 
- Protected Member Functions inherited from ilFormPropertyGUI
 symbol ()
 
 setType (string $a_type)
 
 checkParentFormTable ()
 
 getSessionKey ()
 
 getMultiIconsHTML ()
 
 int ($key)
 
 intArray ($key)
 
 str ($key)
 
 raw ($key)
 
 strArray ($key)
 
 arrayArray ($key)
 
 isRequestParamArray (string $key)
 
 getRequestParam (string $key, Refinery\Transformation $t)
 

Protected Attributes

ILIAS Survey InternalGUIService $gui
 
ilGlobalTemplateInterface $tpl
 
SurveyCategories $values = null
 
bool $allowMove = false
 
bool $disabled_scale = true
 
bool $show_wizard = false
 
string $categorytext
 
bool $show_neutral_category = false
 
string $neutral_category_title
 
bool $use_other_answer
 
- Protected Attributes inherited from ilTextInputGUI
 $value = null
 
int $maxlength = 200
 
int $size = 40
 
string $validationRegexp = ""
 
string $validationFailureMessage = ''
 
string $suffix = ""
 
string $style_css = ""
 
string $css_class = ""
 
string $ajax_datasource = ""
 
string $ajax_datasource_delimiter = null
 
bool $ajax_datasource_commit = false
 
string $ajax_datasource_commit_url = ""
 
bool $submit_form_on_enter = false
 
bool $autocomplete_disabled = false
 
string $input_type = ""
 
- Protected Attributes inherited from ilSubEnabledFormPropertyGUI
array $sub_items = array()
 
- Protected Attributes inherited from ilFormPropertyGUI
array $set_params = []
 
ilTable2GUI $parent_table = null
 
ilFormPropertyGUI $parent_gui = null
 
ilCtrl $ctrl
 
ilLanguage $lng
 
string $type = ""
 
string $title = ""
 
string $postvar = ""
 
string $info = ""
 
string $alert = ""
 
bool $required = false
 
ilPropertyFormGUI $parentform = null
 
string $hidden_title = ""
 
bool $multi = false
 
bool $multi_sortable = false
 
bool $multi_addremove = true
 
array $multi_values = []
 
RequestInterface $request
 
HTTP Services $http
 
Refinery Factory $refinery = null
 
bool $disabled = false
 
ilGlobalTemplateInterface $global_tpl = null
 

Additional Inherited Members

- Static Public Member Functions inherited from ilFormPropertyGUI
static removeProhibitedCharacters (string $a_text)
 Remove prohibited characters see #19159. More...
 

Detailed Description

This file is part of ILIAS, a powerful learning management system published by ILIAS open source e-Learning e.V.

ILIAS is licensed with the GPL-3.0, see https://www.gnu.org/licenses/gpl-3.0.en.html You should have received a copy of said license along with the source code, too.

If this is not the case or you just want to try ILIAS, you'll find us at: https://www.ilias.de https://github.com/ILIAS-eLearning This class represents a survey question category wizard property in a property form.

Author
Helmut Schottmüller ilias.nosp@m.@aur.nosp@m.ealis.nosp@m..de

Definition at line 24 of file class.ilCategoryWizardInputGUI.php.

Constructor & Destructor Documentation

◆ __construct()

ilCategoryWizardInputGUI::__construct ( string  $a_title = "",
string  $a_postvar = "" 
)

Definition at line 37 of file class.ilCategoryWizardInputGUI.php.

References $DIC, ilFormPropertyGUI\$lng, ILIAS\GlobalScreen\Provider\__construct(), ILIAS\Repository\lng(), ilTextInputGUI\setMaxLength(), and ilLanguage\txt().

40  {
41  global $DIC;
42 
43  $this->lng = $DIC->language();
44  $this->tpl = $DIC["tpl"];
45  $lng = $DIC->language();
46 
47  parent::__construct($a_title, $a_postvar);
48 
49  $this->show_wizard = false;
50  $this->categorytext = $lng->txt('answer');
51  $this->use_other_answer = false;
52 
53  $this->setMaxLength(1000); // #6218
54  $this->gui = $DIC->survey()->internal()->gui();
55  }
txt(string $a_topic, string $a_default_lang_fallback_mod="")
gets the text for a given topic if the topic is not in the list, the topic itself with "-" will be re...
global $DIC
Definition: shib_login.php:25
setMaxLength(?int $a_maxlength)
__construct(Container $dic, ilPlugin $plugin)
+ Here is the call graph for this function:

Member Function Documentation

◆ calcNeutralCategoryScale()

ilCategoryWizardInputGUI::calcNeutralCategoryScale ( )
protected

Definition at line 75 of file class.ilCategoryWizardInputGUI.php.

75  : int
76  {
77  if (is_object($this->values)) {
78  $scale = 0;
79  for ($i = 0; $i < $this->values->getCategoryCount(); $i++) {
80  $cat = $this->values->getCategory($i);
81  if ($cat->neutral == 0) {
82  $scale += 1;
83  }
84  }
85  return $scale + 1;
86  }
87 
88  return 99;
89  }

◆ checkInput()

ilCategoryWizardInputGUI::checkInput ( )

Definition at line 197 of file class.ilCategoryWizardInputGUI.php.

References ilFormPropertyGUI\$lng, ilSubEnabledFormPropertyGUI\checkSubItemsInput(), getInput(), getNeutralInput(), getNeutralScaleInput(), ilFormPropertyGUI\getRequired(), ilFormPropertyGUI\setAlert(), and ilLanguage\txt().

197  : bool
198  {
199  $lng = $this->lng;
200  $foundvalues = $this->getInput();
201  $neutral_scale = $this->getNeutralScaleInput();
202  $neutral = $this->getNeutralInput();
203 
204  if (count($foundvalues) > 0) {
205  // check answers
206  if (is_array($foundvalues['answer'] ?? false)) {
207  foreach ($foundvalues['answer'] as $idx => $answervalue) {
208  if (((strlen($answervalue ?? "")) == 0) && ($this->getRequired() && (!isset($foundvalues['other'][$idx])))) {
209  $this->setAlert($lng->txt("msg_input_is_required"));
210  return false;
211  }
212  }
213  }
214  // check neutral column
215  /* see #33267
216  if (array_key_exists('neutral', $foundvalues)) {
217  if ((strlen($neutral) == 0) && ($this->getRequired())) {
218  $this->setAlert($lng->txt("msg_input_is_required"));
219  return false;
220  }
221  }*/
222  // check scales
223  if (isset($foundvalues['scale'])) {
224  foreach ($foundvalues['scale'] as $scale) {
225  //scales required
226  if ((strlen($scale ?? "")) == 0) {
227  $this->setAlert($lng->txt("msg_input_is_required"));
228  return false;
229  }
230  //scales positive number
231  if (!ctype_digit($scale) || $scale <= 0) {
232  $this->setAlert($lng->txt("msg_input_only_positive_numbers"));
233  return false;
234  }
235  }
236  //scales no duplicates.
237  if (count(array_unique($foundvalues['scale'])) !== count($foundvalues['scale'])) {
238  $this->setAlert($lng->txt("msg_duplicate_scale"));
239  return false;
240  }
241  }
242 
243  // check neutral column scale
244  if ($neutral_scale != "") {
245  if (isset($foundvalues['scale'])) {
246  if (in_array($neutral_scale, $foundvalues['scale'])) {
247  $this->setAlert($lng->txt("msg_duplicate_scale"));
248  return false;
249  }
250  }
251  }
252  } else {
253  $this->setAlert($lng->txt("msg_input_is_required"));
254  return false;
255  }
256  return $this->checkSubItemsInput();
257  }
txt(string $a_topic, string $a_default_lang_fallback_mod="")
gets the text for a given topic if the topic is not in the list, the topic itself with "-" will be re...
+ Here is the call graph for this function:

◆ getAllowMove()

ilCategoryWizardInputGUI::getAllowMove ( )

Definition at line 162 of file class.ilCategoryWizardInputGUI.php.

References $allowMove.

Referenced by insert().

162  : bool
163  {
164  return $this->allowMove;
165  }
+ Here is the caller graph for this function:

◆ getCategoryCount()

ilCategoryWizardInputGUI::getCategoryCount ( )

Definition at line 67 of file class.ilCategoryWizardInputGUI.php.

67  : int
68  {
69  if (!is_object($this->values)) {
70  return 0;
71  }
72  return $this->values->getCategoryCount();
73  }

◆ getCategoryText()

ilCategoryWizardInputGUI::getCategoryText ( )

Definition at line 182 of file class.ilCategoryWizardInputGUI.php.

References $categorytext.

Referenced by insert().

182  : string
183  {
184  return $this->categorytext;
185  }
+ Here is the caller graph for this function:

◆ getDisabledScale()

ilCategoryWizardInputGUI::getDisabledScale ( )

Definition at line 187 of file class.ilCategoryWizardInputGUI.php.

References $disabled_scale.

Referenced by insert().

187  : bool
188  {
189  return $this->disabled_scale;
190  }
+ Here is the caller graph for this function:

◆ getInput()

ilCategoryWizardInputGUI::getInput ( )

Definition at line 259 of file class.ilCategoryWizardInputGUI.php.

References ilFormPropertyGUI\arrayArray(), ilFormPropertyGUI\getPostVar(), and ilArrayUtil\stripSlashesRecursive().

Referenced by checkInput().

259  : array
260  {
261  $val = $this->arrayArray($this->getPostVar());
263  return $val;
264  }
static stripSlashesRecursive($a_data, bool $a_strip_html=true, string $a_allow="")
+ Here is the call graph for this function:
+ Here is the caller graph for this function:

◆ getNeutralCategoryTitle()

ilCategoryWizardInputGUI::getNeutralCategoryTitle ( )

Definition at line 106 of file class.ilCategoryWizardInputGUI.php.

References $neutral_category_title.

Referenced by insert().

106  : string
107  {
109  }
+ Here is the caller graph for this function:

◆ getNeutralInput()

ilCategoryWizardInputGUI::getNeutralInput ( )

Definition at line 271 of file class.ilCategoryWizardInputGUI.php.

References ilFormPropertyGUI\getPostVar(), and ilFormPropertyGUI\strArray().

Referenced by checkInput().

271  : string
272  {
273  $val = $this->strArray($this->getPostVar());
274  return $val["neutral"];
275  }
+ Here is the call graph for this function:
+ Here is the caller graph for this function:

◆ getNeutralScaleInput()

ilCategoryWizardInputGUI::getNeutralScaleInput ( )

Definition at line 266 of file class.ilCategoryWizardInputGUI.php.

References ilFormPropertyGUI\getPostVar(), and ilFormPropertyGUI\str().

Referenced by checkInput().

266  : string
267  {
268  return $this->str($this->getPostVar() . '_neutral_scale');
269  }
+ Here is the call graph for this function:
+ Here is the caller graph for this function:

◆ getShowNeutralCategory()

ilCategoryWizardInputGUI::getShowNeutralCategory ( )

Definition at line 96 of file class.ilCategoryWizardInputGUI.php.

References $show_neutral_category.

Referenced by insert().

96  : bool
97  {
99  }
+ Here is the caller graph for this function:

◆ getShowWizard()

ilCategoryWizardInputGUI::getShowWizard ( )

Definition at line 172 of file class.ilCategoryWizardInputGUI.php.

References $show_wizard.

172  : bool
173  {
174  return $this->show_wizard;
175  }

◆ getUseOtherAnswer()

ilCategoryWizardInputGUI::getUseOtherAnswer ( )

Definition at line 57 of file class.ilCategoryWizardInputGUI.php.

References $use_other_answer.

Referenced by insert().

57  : bool
58  {
60  }
+ Here is the caller graph for this function:

◆ getValues()

ilCategoryWizardInputGUI::getValues ( )

Definition at line 152 of file class.ilCategoryWizardInputGUI.php.

References $values.

153  {
154  return $this->values;
155  }
This file is part of ILIAS, a powerful learning management system published by ILIAS open source e-Le...

◆ insert()

ilCategoryWizardInputGUI::insert ( ilTemplate  $a_tpl)

Definition at line 277 of file class.ilCategoryWizardInputGUI.php.

References ilFormPropertyGUI\$lng, $tpl, ilGlobalTemplateInterface\addJavaScript(), ilGlobalTemplateInterface\get(), getAllowMove(), getCategoryText(), ilFormPropertyGUI\getDisabled(), getDisabledScale(), ilFormPropertyGUI\getFieldId(), ilTextInputGUI\getMaxLength(), getNeutralCategoryTitle(), ilFormPropertyGUI\getPostVar(), getShowNeutralCategory(), ilTextInputGUI\getSize(), getUseOtherAnswer(), ilTemplate\parseCurrentBlock(), ilGlobalTemplateInterface\parseCurrentBlock(), ilLegacyFormElementsUtil\prepareFormOutput(), ilTemplate\setCurrentBlock(), ilGlobalTemplateInterface\setCurrentBlock(), ilGlobalTemplateInterface\setVariable(), HTML_Template_IT\setVariable(), ilGlobalTemplateInterface\touchBlock(), and ilLanguage\txt().

279  : void {
280  $lng = $this->lng;
281 
282  $neutral_category = null;
283  $tpl = new ilTemplate("tpl.prop_categorywizardinput.html", true, true, "components/ILIAS/SurveyQuestionPool");
284  if (is_object($this->values)) {
285  for ($i = 0; $i < $this->values->getCategoryCount(); $i++) {
286  $cat = $this->values->getCategory($i);
287  if (!$cat->neutral) {
288  $tpl->setCurrentBlock("prop_text_propval");
289  $tpl->setVariable("PROPERTY_VALUE", ilLegacyFormElementsUtil::prepareFormOutput($cat->title));
291  $tpl->setCurrentBlock("prop_scale_propval");
292  $tpl->setVariable(
293  "PROPERTY_VALUE",
294  ilLegacyFormElementsUtil::prepareFormOutput($this->values->getScale($i))
295  );
297 
298  if ($this->getUseOtherAnswer()) {
299  $tpl->setCurrentBlock("other_answer_checkbox");
300  $tpl->setVariable("POST_VAR", $this->getPostVar());
301  $tpl->setVariable("OTHER_ID", $this->getPostVar() . "[other][$i]");
302  $tpl->setVariable("ROW_NUMBER", $i);
303  if ($cat->other) {
304  $tpl->setVariable("CHECKED_OTHER", ' checked="checked"');
305  }
307  }
308 
309  if ($this->getAllowMove()) {
310  $tpl->setCurrentBlock("move");
311  $tpl->setVariable("CMD_UP", "cmd[up" . $this->getFieldId() . "][$i]");
312  $tpl->setVariable("CMD_DOWN", "cmd[down" . $this->getFieldId() . "][$i]");
313  $tpl->setVariable("ID", $this->getPostVar() . "[$i]");
314  $tpl->setVariable("UP_BUTTON", $this->gui->symbol()->glyph("up")->render());
315  $tpl->setVariable("DOWN_BUTTON", $this->gui->symbol()->glyph("down")->render());
317  }
318 
319  $tpl->setCurrentBlock("row");
320  $tpl->setVariable("POST_VAR", $this->getPostVar());
321  $tpl->setVariable("ROW_NUMBER", $i);
322  $tpl->setVariable("ID", $this->getPostVar() . "[answer][$i]");
323  $tpl->setVariable("SIZE", $this->getSize());
324  $tpl->setVariable("MAXLENGTH", $this->getMaxLength());
325  if ($this->getDisabled()) {
326  $tpl->setVariable("DISABLED", " disabled=\"disabled\"");
327  }
328 
329  $tpl->setVariable("SCALE_ID", $this->getPostVar() . "[scale][$i]");
330  if ($this->getDisabledScale()) {
331  $tpl->setVariable("DISABLED_SCALE", " disabled=\"disabled\"");
332  }
333 
334  $tpl->setVariable("CMD_ADD", "cmd[add" . $this->getFieldId() . "][$i]");
335  $tpl->setVariable("CMD_REMOVE", "cmd[remove" . $this->getFieldId() . "][$i]");
336  $tpl->setVariable("ADD_BUTTON", $this->gui->symbol()->glyph("add")->render());
337  $tpl->setVariable("REMOVE_BUTTON", $this->gui->symbol()->glyph("remove")->render());
339  } else {
340  $neutral_category = $cat;
341  }
342  }
343  }
344 
345 
346  if ($this->getShowNeutralCategory()) {
347  if (is_object($neutral_category) && strlen($neutral_category->title ?? "")) {
348  $tpl->setCurrentBlock("prop_text_neutral_propval");
349  $tpl->setVariable(
350  "PROPERTY_VALUE",
351  ilLegacyFormElementsUtil::prepareFormOutput($neutral_category->title)
352  );
354  }
355  if ($this->getNeutralCategoryTitle() !== '') {
356  $tpl->setCurrentBlock("neutral_category_title");
357  $tpl->setVariable("NEUTRAL_COLS", ($this->getUseOtherAnswer()) ? 4 : 3);
358  $tpl->setVariable(
359  "CATEGORY_TITLE",
361  );
363  }
364  $tpl->setCurrentBlock("prop_scale_neutral_propval");
365  $scale = (is_object($neutral_category) && $neutral_category->scale > 0) ? $neutral_category->scale : $this->values->getNewScale();
368 
369  if ($this->getUseOtherAnswer()) {
370  $tpl->touchBlock('other_answer_neutral');
371  }
372 
373  $tpl->setCurrentBlock('neutral_row');
374  $tpl->setVariable("POST_VAR", $this->getPostVar());
375  $tpl->setVariable("ID", $this->getPostVar() . "_neutral");
376  $tpl->setVariable("SIZE", $this->getSize());
377  $tpl->setVariable("MAXLENGTH", $this->getMaxLength());
378  if ($this->getDisabled()) {
379  $tpl->setVariable("DISABLED", " disabled=\"disabled\"");
380  }
381  $tpl->setVariable("SCALE_ID", $this->getPostVar() . "_neutral_scale");
382  if ($this->getDisabledScale()) {
383  $tpl->setVariable("DISABLED_SCALE", " disabled=\"disabled\"");
384  }
386  }
387 
388  if ($this->getUseOtherAnswer()) {
389  $tpl->setCurrentBlock('other_answer_title');
390  $tpl->setVariable("OTHER_TEXT", $lng->txt('use_other_answer'));
392  }
393 
394  $tpl->setVariable("ELEMENT_ID", $this->getPostVar());
395  $tpl->setVariable("ANSWER_TEXT", $this->getCategoryText());
396  $tpl->setVariable("SCALE_TEXT", $lng->txt('scale'));
397  $tpl->setVariable("ACTIONS_TEXT", $lng->txt('actions'));
398 
399  $a_tpl->setCurrentBlock("prop_generic");
400  $a_tpl->setVariable("PROP_GENERIC", $tpl->get());
401  $a_tpl->parseCurrentBlock();
402 
403  $tpl = $this->tpl;
404  $tpl->addJavaScript("assets/js/ServiceFormWizardInput.js");
405  $tpl->addJavaScript("assets/js/categorywizard.js");
406  }
parseCurrentBlock(string $part=ilGlobalTemplateInterface::DEFAULT_BLOCK)
txt(string $a_topic, string $a_default_lang_fallback_mod="")
gets the text for a given topic if the topic is not in the list, the topic itself with "-" will be re...
touchBlock(string $block)
overwrites ITX::touchBlock.
get(string $part=self::DEFAULT_BLOCK)
Renders the given block and returns the html string.
setVariable(string $variable, $value='')
Sets the given variable to the given value.
static prepareFormOutput($a_str, bool $a_strip=false)
setVariable($variable, $value='')
Sets a variable value.
Definition: IT.php:546
addJavaScript(string $a_js_file, bool $a_add_version_parameter=true, int $a_batch=2)
Add a javascript file that should be included in the header.
setCurrentBlock(string $part=self::DEFAULT_BLOCK)
Sets the template to the given block.
setCurrentBlock(string $part=ilGlobalTemplateInterface::DEFAULT_BLOCK)
parseCurrentBlock(string $block_name=self::DEFAULT_BLOCK)
Parses the given block.
+ Here is the call graph for this function:

◆ setAllowMove()

ilCategoryWizardInputGUI::setAllowMove ( bool  $a_allow_move)

Definition at line 157 of file class.ilCategoryWizardInputGUI.php.

157  : void
158  {
159  $this->allowMove = $a_allow_move;
160  }

◆ setCategoryText()

ilCategoryWizardInputGUI::setCategoryText ( string  $a_text)

Definition at line 177 of file class.ilCategoryWizardInputGUI.php.

177  : void
178  {
179  $this->categorytext = $a_text;
180  }

◆ setDisabledScale()

ilCategoryWizardInputGUI::setDisabledScale ( bool  $a_value)

Definition at line 192 of file class.ilCategoryWizardInputGUI.php.

192  : void
193  {
194  $this->disabled_scale = $a_value;
195  }

◆ setNeutralCategoryTitle()

ilCategoryWizardInputGUI::setNeutralCategoryTitle ( string  $a_title)

Definition at line 101 of file class.ilCategoryWizardInputGUI.php.

101  : void
102  {
103  $this->neutral_category_title = $a_title;
104  }

◆ setShowNeutralCategory()

ilCategoryWizardInputGUI::setShowNeutralCategory ( bool  $a_value)

Definition at line 91 of file class.ilCategoryWizardInputGUI.php.

91  : void
92  {
93  $this->show_neutral_category = $a_value;
94  }

◆ setShowWizard()

ilCategoryWizardInputGUI::setShowWizard ( bool  $a_value)

Definition at line 167 of file class.ilCategoryWizardInputGUI.php.

167  : void
168  {
169  $this->show_wizard = $a_value;
170  }

◆ setUseOtherAnswer()

ilCategoryWizardInputGUI::setUseOtherAnswer ( bool  $a_value)

Definition at line 62 of file class.ilCategoryWizardInputGUI.php.

62  : void
63  {
64  $this->use_other_answer = $a_value;
65  }

◆ setValue()

ilCategoryWizardInputGUI::setValue (   $a_value)
Parameters
array | string$a_value

Definition at line 114 of file class.ilCategoryWizardInputGUI.php.

References ilTextInputGUI\$value, and ilFormPropertyGUI\str().

114  : void
115  {
116  $this->values = new SurveyCategories();
117  if (is_array($a_value)) {
118  if (is_array($a_value['answer'])) {
119  foreach ($a_value['answer'] as $index => $value) {
120  $this->values->addCategory(
121  $value,
122  $a_value['other'][$index] ?? 0,
123  0,
124  null,
125  isset($a_value['scale'][$index]) && (int) $a_value['scale'][$index] > 0
126  ? (int) $a_value['scale'][$index]
127  : null
128  );
129  }
130  }
131  }
132  if (array_key_exists('neutral', $a_value)) {
133  $scale = $this->str($this->postvar . '_neutral_scale');
134  $scale = ($scale === "")
135  ? null
136  : (int) $scale;
137  $this->values->addCategory(
138  $a_value['neutral'],
139  0,
140  1,
141  null,
142  $scale
143  );
144  }
145  }
This file is part of ILIAS, a powerful learning management system published by ILIAS open source e-Le...
+ Here is the call graph for this function:

◆ setValues()

ilCategoryWizardInputGUI::setValues ( SurveyCategories  $a_values)

Definition at line 147 of file class.ilCategoryWizardInputGUI.php.

147  : void
148  {
149  $this->values = $a_values;
150  }

Field Documentation

◆ $allowMove

bool ilCategoryWizardInputGUI::$allowMove = false
protected

Definition at line 29 of file class.ilCategoryWizardInputGUI.php.

Referenced by getAllowMove().

◆ $categorytext

string ilCategoryWizardInputGUI::$categorytext
protected

Definition at line 32 of file class.ilCategoryWizardInputGUI.php.

Referenced by getCategoryText().

◆ $disabled_scale

bool ilCategoryWizardInputGUI::$disabled_scale = true
protected

Definition at line 30 of file class.ilCategoryWizardInputGUI.php.

Referenced by getDisabledScale().

◆ $gui

ILIAS Survey InternalGUIService ilCategoryWizardInputGUI::$gui
protected

Definition at line 26 of file class.ilCategoryWizardInputGUI.php.

◆ $neutral_category_title

string ilCategoryWizardInputGUI::$neutral_category_title
protected

Definition at line 34 of file class.ilCategoryWizardInputGUI.php.

Referenced by getNeutralCategoryTitle().

◆ $show_neutral_category

bool ilCategoryWizardInputGUI::$show_neutral_category = false
protected

Definition at line 33 of file class.ilCategoryWizardInputGUI.php.

Referenced by getShowNeutralCategory().

◆ $show_wizard

bool ilCategoryWizardInputGUI::$show_wizard = false
protected

Definition at line 31 of file class.ilCategoryWizardInputGUI.php.

Referenced by getShowWizard().

◆ $tpl

ilGlobalTemplateInterface ilCategoryWizardInputGUI::$tpl
protected

Definition at line 27 of file class.ilCategoryWizardInputGUI.php.

Referenced by insert().

◆ $use_other_answer

bool ilCategoryWizardInputGUI::$use_other_answer
protected

Definition at line 35 of file class.ilCategoryWizardInputGUI.php.

Referenced by getUseOtherAnswer().

◆ $values

SurveyCategories ilCategoryWizardInputGUI::$values = null
protected

Definition at line 28 of file class.ilCategoryWizardInputGUI.php.

Referenced by getValues().


The documentation for this class was generated from the following file: